作者:Won Yoo
此文档部分适用于用于 IIS 7 及更高版本的 Microsoft 应用程序请求路由版本 2。
目标
了解和配置应用程序请求路由 (ARR) 中的内容编码压缩功能。
先决条件
这是 ARR 中的一项高级功能。 本文假定你已熟悉 ARR 的整体功能,并了解如何使用磁盘缓存部署和配置 ARR。 如果尚未这样做,强烈建议在继续操作之前查看以下演练:
- 在应用程序请求路由中配置和启用磁盘缓存
- 使用应用程序请求路由管理缓存层次结构
- 在 CDN 中部署应用程序请求路由
- 在应用程序请求路由上浏览磁盘上的缓存内容
- 删除缓存的对象
- 使用应用程序请求路由手动覆盖缓存控制指令
- 在应用程序请求路由上预热缓存节点
如果尚未安装应用程序请求路由版本 2,可在以下位置下载:
- 适用于 IIS 7 (x86) 的 Microsoft 应用程序请求路由版本 2 (
https://download.microsoft.com/download/4/D/F/4DFDA851-515F-474E-BA7A-5802B3C95101/ARRv2_setup_x86.EXE)。 - 适用于 IIS 7 (x64) 的 Microsoft 应用程序请求路由版本 2 (
https://download.microsoft.com/download/3/4/1/3415F3F9-5698-44FE-A072-D4AF09728390/ARRv2_setup_x64.EXE)。
请按照这篇文档中概述的步骤安装 ARR 版本 2。
步骤 1 - ARR 中的压缩功能概述。
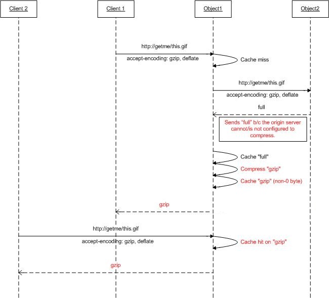
根据 accept-encoding 请求头,Web 服务器可将响应压缩为客户端可以理解的编码(压缩)格式。 虽然许多 Web 服务器都支持不同的压缩格式,例如 gzip 或 deflate,但它们可能并未启用。 当使用 ARR 代理请求并将 ARR 配置为用作缓存代理时,即使源 Web 服务器可能不会根据 accept-encoding 标头压缩响应,也可将 ARR 配置为压缩响应(并因此将内容缓存为压缩对象)。
下图进一步展示了此功能的设计原理:
步骤 2 - 在 ARR 上启用/禁用压缩。
此功能默认处于启用状态,可在“缓存配置”页上找到。
启动 IIS 管理器。
ARR 的磁盘缓存在服务器级别配置。 在导航树状视图中选择服务器。

双击“应用程序请求路由缓存”。
在“操作”窗格中,单击“缓存配置”。
使用“启用压缩”复选框在 ARR 中启用或禁用此功能。
总结
现已成功配置并启用 ARR 的磁盘缓存。 有关其他 ARR 版本 2 演练,请参阅这篇文章中的文档。



