你当前正在访问 Microsoft Azure Global Edition 技术文档网站。 如果需要访问由世纪互联运营的 Microsoft Azure 中国技术文档网站,请访问 https://docs.azure.cn

如何部署管道以使用预处理执行批量评分

适用范围:Azure CLI ml 扩展 v2(最新版)Python SDK azure-ai-ml v2(最新版)

在本文中,你将了解如何在批处理终结点下部署推理(或评分)管道。 管道可对已注册的模型执行评分,同时从训练模型时重用预处理组件。 重用相同的预处理组件可确保在评分期间应用相同的预处理。

学习内容:

  • 创建可重用工作区中现有组件的管道
  • 将管道部署到终结点
  • 使用管道生成的预测

关于此示例

此示例演示了如何在使用模型进行推理之前重用预处理代码和在预处理过程中学习的参数。 通过重用预处理代码和学习的参数,我们可以确保在推理过程中也会应用已在训练期间应用于输入数据的同一转换(例如规范化和特征编码)。 用于推理的模型将对 UCI 心脏病数据集中的表格数据执行预测。

管道的可视化效果如下所示:

包括评分管道以及训练管道中的输出和准备组件的推理管道屏幕截图。

本文中的示例基于 azureml-examples 存储库中包含的代码示例。 要在本地运行命令而无需复制或粘贴 YAML 和其他文件,请使用以下命令克隆存储库并转到你的编码语言所对应的文件夹:

git clone https://github.com/Azure/azureml-examples --depth 1
cd azureml-examples/cli

此示例的文件位于以下位置:

cd endpoints/batch/deploy-pipelines/batch-scoring-with-preprocessing

在 Jupyter Notebook 中继续操作

可以通过在克隆的存储库中打开 sdk-deploy-and-test.ipynb 笔记本来遵循此示例的 Python SDK 版本。

Prerequisites

  • 一个 Azure 订阅。 如果没有 Azure 订阅,请在开始之前创建一个免费帐户

  • Azure 机器学习工作区。 若要创建工作区,请参阅管理 Azure 机器学习工作区

  • Azure 机器学习工作区中的以下权限:

    • 对于创建或管理批处理终结点和部署:使用已分配有 Microsoft.MachineLearningServices/workspaces/batchEndpoints/* 权限的“所有者”角色、“参与者”角色或自定义角色。
    • 对于在工作区资源组中创建 Azure 资源管理器部署:使用在部署了工作区的资源组中已分配有 Microsoft.Resources/deployments/write 权限的“所有者”角色、“参与者”角色或自定义角色。
  • Azure 机器学习 CLI 或适用于 Python 的 Azure 机器学习 SDK:

    运行以下命令,以安装 Azure CLIml 扩展:

    az extension add -n ml
    

    Azure CLI 的 ml 扩展版本 2.7 中引入了批处理终结点的管道组件部署。 使用 az extension update --name ml 命令获取最新版本。


连接到工作区

工作区是 Azure 机器学习的顶级资源。 它提供了一个集中的位置,用于处理你在使用 Azure 机器学习时创建的所有项目。 在本部分,你将连接到要在其中执行部署任务的工作区。

在以下命令中,输入你的订阅 ID、工作区名称、资源组名称以及位置:

az account set --subscription <subscription>
az configure --defaults workspace=<workspace> group=<resource-group> location=<location>

创建推理管道

在本部分中,我们将创建推理管道所需的所有资产。 我们将首先创建一个环境,其中包含管道组件所需的库。 接下来,创建运行批处理部署的计算群集。 之后,注册构建推理管道所需的组件、模型和转换。 最后,生成并测试管道。

创建环境

此示例中的组件将使用包含 XGBoostscikit-learn 库的环境。 environment/conda.yml 文件包含环境的配置:

environment/conda.yml

channels:
- conda-forge
dependencies:
- python=3.8.5
- pip
- pip:
  - mlflow
  - azureml-mlflow
  - datasets
  - jobtools
  - cloudpickle==1.6.0
  - dask==2023.2.0
  - scikit-learn==1.1.2
  - xgboost==1.3.3
name: mlflow-env

按如下所示创建环境:

  1. 定义环境:

    environment/xgboost-sklearn-py38.yml

    $schema: https://azuremlschemas.azureedge.net/latest/environment.schema.json
    name: xgboost-sklearn-py38
    image: mcr.microsoft.com/azureml/openmpi4.1.0-ubuntu20.04:latest
    conda_file: conda.yml
    description: An environment for models built with XGBoost and Scikit-learn.
    
  2. 创建环境:

    az ml environment create -f environment/xgboost-sklearn-py38.yml
    

创建计算群集

批处理终结点和部署在计算群集上运行。 它们可以运行在工作区中已存在的任何 Azure 机器学习计算群集上。 因此,多个批处理部署可以共享相同的计算基础结构。 在此示例中,我们将在名为 batch-cluster 的 Azure 机器学习计算群集上工作。 让我们验证工作区上是否存在计算,如果不存在,则创建计算。

az ml compute create -n batch-cluster --type amlcompute --min-instances 0 --max-instances 5

注册组件和模型

我们将注册构建推理管道所需的组件、模型和转换。 我们可以重用其中一些资产来训练例程。

提示

在本教程中,我们将重用早期训练管道中的模型和预处理组件。 可以按照示例如何使用批处理终结点部署训练管道来了解它们的创建方式。

  1. 注册用于预测的模型:

    az ml model create --name heart-classifier --type mlflow_model --path model
    
  2. 已注册模型不是直接根据输入数据训练的。 而是在训练之前使用准备组件对输入数据进行预处理(或转换)。 我们还需要注册此组件。 注册准备组件:

    az ml component create -f components/prepare/prepare.yml
    

    提示

    注册准备组件后,现在可以从工作区中引用它。 例如,azureml:uci_heart_prepare@latest 将获取准备组件的最后一个版本。

  3. 作为准备组件中数据转换的一部分,输入数据已经过规范化处理,以将预测器居中,并将其值限制在 [-1, 1] 范围内。 转换参数是在 scikit-learn 转换中捕获的,我们也可以在以后有了新数据时注册并应用该转换。 按如下所示注册转换:

    az ml model create --name heart-classifier-transforms --type custom_model --path transformations
    
  4. 我们将使用另一个对给定模型计算预测的组件(名为 score)对已注册模型执行推理。 我们将直接从其定义中引用组件。

    提示

    最佳做法是注册组件并从管道引用它。 但在此示例中,我们将直接从其定义中引用组件,以帮助你查看从训练管道重用的组件以及哪些组件是新的组件。

构建管道

现在,可以将所有元素绑定在一起。 我们将要部署的推理管道包括两个组件(步骤):

  • preprocess_job:此步骤将读取输入数据并返回准备好的数据和已应用的转换。 该步骤会接收两个输入:
    • data:包含要评分的输入数据的文件夹
    • transformations:(可选)将要应用的转换路径(如果可用)。 提供转换后,将从路径上指示的模型中读取转换。 但如果未提供路径,则将从输入数据中学习转换。 但是,对于推理,无法从输入数据中学习转换参数(在本示例中为规范化系数),因为你需要使用在训练期间学习的相同参数值。 由于此输入是可选的,因此可以在训练和评分期间使用 preprocess_job 组件。
  • score_job:此步骤将使用输入模型对转换后的数据执行推理。 请注意,组件将使用 MLflow 模型来执行推理。 最后,将以读取分数时的格式写回分数。

管道配置是在 pipeline.yml 文件中定义的:

pipeline.yml

$schema: https://azuremlschemas.azureedge.net/latest/pipelineComponent.schema.json
type: pipeline

name: batch_scoring_uci_heart
display_name: Batch Scoring for UCI heart
description: This pipeline demonstrates how to make batch inference using a model from the Heart Disease Data Set problem, where pre and post processing is required as steps. The pre and post processing steps can be components reusable from the training pipeline.

inputs:
  input_data:
    type: uri_folder
  score_mode:
    type: string
    default: append

outputs: 
  scores:
    type: uri_folder
    mode: upload

jobs:
  preprocess_job:
    type: command
    component: azureml:uci_heart_prepare@latest
    inputs:
      data: ${{parent.inputs.input_data}}
      transformations: 
        path: azureml:heart-classifier-transforms@latest
        type: custom_model
    outputs:
      prepared_data:
  
  score_job:
    type: command
    component: components/score/score.yml
    inputs:
      data: ${{parent.jobs.preprocess_job.outputs.prepared_data}}
      model:
        path: azureml:heart-classifier@latest
        type: mlflow_model
      score_mode: ${{parent.inputs.score_mode}}
    outputs:
      scores: 
        mode: upload
        path: ${{parent.outputs.scores}}

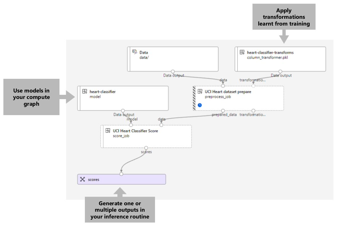
管道的可视化效果如下所示:

显示通过预处理进行批量评分的推理管道屏幕截图。

测试管道

我们可使用一些示例数据来测试管道。 为此,我们将使用之前创建的管道和 batch-cluster 计算群集创建一个作业。

以下 pipeline-job.yml 文件包含了管道作业的配置:

pipeline-job.yml

$schema: https://azuremlschemas.azureedge.net/latest/pipelineJob.schema.json
type: pipeline

display_name: uci-classifier-score-job
description: |-
  This pipeline demonstrate how to make batch inference using a model from the Heart \
  Disease Data Set problem, where pre and post processing is required as steps. The \
  pre and post processing steps can be components reused from the training pipeline.

compute: batch-cluster
component: pipeline.yml
inputs:
  input_data:
    type: uri_folder
  score_mode: append
outputs: 
  scores:
    mode: upload

创建测试作业:

az ml job create -f pipeline-job.yml --set inputs.input_data.path=data/unlabeled

创建批处理终结点

  1. 为终结点提供名称。 批处理终结点的名称在每个区域中必须是唯一的,因为该名称将用于构造调用 URI。 为了确保唯一性,请在以下代码中指定的名称后面追加任何尾随字符。

    ENDPOINT_NAME="uci-classifier-score"
    
  2. 配置终结点:

    endpoint.yml 文件包含了终结点的配置。

    endpoint.yml

    $schema: https://azuremlschemas.azureedge.net/latest/batchEndpoint.schema.json
    name: uci-classifier-score
    description: Batch scoring endpoint of the Heart Disease Data Set prediction task.
    auth_mode: aad_token
    
  3. 创建终结点:

    az ml batch-endpoint create --name $ENDPOINT_NAME -f endpoint.yml
    
  4. 查询终结点 URI:

    az ml batch-endpoint show --name $ENDPOINT_NAME
    

部署管道组件

要部署管道组件,必须创建批处理部署。 部署是承载执行实际工作的资产所需的一组资源。

  1. 配置部署

    deployment.yml 文件包含部署的配置。 可以检查额外属性中的完整批处理终结点 YAML 架构

    deployment.yml

    $schema: https://azuremlschemas.azureedge.net/latest/pipelineComponentBatchDeployment.schema.json
    name: uci-classifier-prepros-xgb
    endpoint_name: uci-classifier-batch
    type: pipeline
    component: pipeline.yml
    settings:
        continue_on_step_failure: false
        default_compute: batch-cluster
    
  2. 创建部署

    运行以下代码以在批处理终结点下创建一个批处理部署,并将其设置为默认部署。

    az ml batch-deployment create --endpoint $ENDPOINT_NAME -f deployment.yml --set-default
    

    提示

    请注意,我们使用 --set-default 标志来指示此新部署现在是默认部署。

  3. 部署已就绪,可供使用。

测试部署

创建部署后,即可接收作业。 按照以下步骤对其进行测试:

  1. 部署要求指示一个数据输入和一个文本输入。

    inputs.yml 文件包含了输入数据资产的定义:

    inputs.yml

    inputs:
      input_data:
        type: uri_folder
        path: data/unlabeled
      score_mode:
        type: string
        default: append
    outputs:
      scores:
        type: uri_folder
        mode: upload
    

    提示

    要详细了解如何指示输入,请参阅《为批处理终结点创建作业和输入数据》。

  2. 可以按如下所示调用默认部署:

    JOB_NAME=$(az ml batch-endpoint invoke -n $ENDPOINT_NAME --f inputs.yml --query name -o tsv)
    
  3. 可以使用以下方法监视演示进度并流式传输日志:

    az ml job stream -n $JOB_NAME
    

访问作业输出

作业完成后,可以访问其输出。 此作业仅包含一个名为 scores 的输出:

可以使用 az ml job download 下载关联的结果。

az ml job download --name $JOB_NAME --output-name scores

读取评分数据:

import pandas as pd
import glob

output_files = glob.glob("named-outputs/scores/*.csv")
score = pd.concat((pd.read_csv(f) for f in output_files))
score

输出如下所示:

年龄 sex ... thal 预测
0.9338 1 ... 2 0
1.3782 1 ... 3 1
1.3782 1 ... 4 0
-1.954 1 ... 3 0

输出包含预测以及提供给已预处理的评分组件的数据。 例如,列 age 已规范化,并且列 thal 包含原始编码值。 实际上,你可能只想输出预测,然后将其与原始值相连接。 此工作已留给读者完成。

清理资源

完成后,从工作区中删除关联的资源:

运行以下代码以删除批处理终结点及其基础部署。 --yes 用于确认删除。

az ml batch-endpoint delete -n $ENDPOINT_NAME --yes

(可选)除非计划在以后的部署中重用计算群集,否则请删除计算。

az ml compute delete -n batch-cluster

后续步骤