Rekommendationer för columnstore-index i DTA (Database Engine Tuning Advisor)

Gäller för:SQL Server

Datalagerhantering och analysarbetsbelastningar kan dra stor nytta av kolumnlagringsindex och traditionella radlagringsindex. Valet av vilka rowstore- och columnstore-index som ska skapas för databasen beror på programmets arbetsbelastning. I SQL Server 2016 kan DTA (Database Engine Tuning Advisor) analysera din arbetsbelastning och rekommendera en lämplig kombination av radlagrings- och kolumnlagringsindex för att bygga vidare på databasen.

Den här funktionen är tillgänglig med SQL Server Management Studio version 16.4 eller senare.

Så här aktiverar du rekommendationer för columnstore-index i databasmotorns optimerings-GUI

  1. Starta Database Engine Tuning Advisor och öppna en ny justeringssession.

  2. Välj databaser och arbetsbelastningar för justering i fönstret Allmänt .

  3. I fönstret Justeringsalternativ markerar du kryssrutan Rekommendera kolumnlagringsindex (se bilden nedan). Justeringalternativ för DTA Columnstore Index

  4. Välj andra justeringsalternativ och klicka på knappen Starta analys .

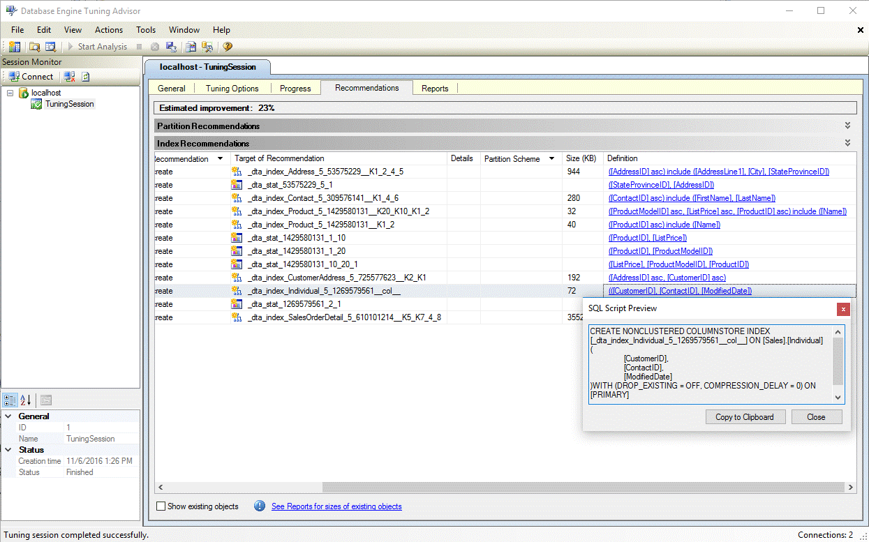
  5. När justeringen är klar visar du alla rekommendationer, inklusive eventuella kolumnlagringsindex i fönstret Rekommendationer (se bilden nedan).
    Rekommendation för DTA-kolumnlagringsindex

  6. Välj hyperlänken Definition för att visa instruktionen SQL Data Definition Language (DDL) som kan skapa det rekommenderade indexet. Som standard använder DTA suffix col i namnet på kolumnlagringsindex för att göra det enklare att identifiera kolumnlagringsindex (se bilden nedan). Definition av DTA-kolumnlagringsindex

Så här aktiverar du rekommendationer för columnstore-index i dta.exe-verktyget

Om du vill aktivera columnstore-rekommendationer när du använder kommandoradsverktyget dta.exe använder du kommandoradsparametern -fc .

Mer information om kommandoradsverktyget dta.exe finns i dta-verktyget

Se även

En guide för columnstore-index
Optimeringsrådgivare för databasmotor
Självstudie: Databasmotoroptimeringsrådgivare