Поделиться через


Конструктор схем

Конструктор схем в расширении MSSQL для Visual Studio Code предоставляет графическое окружение для визуализации, проектирования и управления схемами баз данных без написания инструкций Transact-SQL (T-SQL).

Снимок экрана обзора конструктора схем с диаграммой базы данных.

Функции

Конструктор схем предлагает следующие функции:

  • Визуализировать структуру базы данных с помощью интерактивных схем.
  • Создание или изменение таблиц, внешних ключей, первичных ключей и ограничений.
  • Поиск, перетаскивание, фильтрация, масштабирование, использование мини-карты и схемы автоупорядочения для эффективной навигации и настройки.
  • Экспорт схем для документации или общего доступа.
  • Автоматически создавайте и просматривайте скрипты T-SQL только для чтения, представляющие изменения схемы.
  • Просмотрите и примените изменения к базе данных с помощью функции публикации изменений.

Откройте конструктор схем

Щелкните правой кнопкой мыши базу данных в обозревателе объектов и выберите "Схема конструктора " в меню. Это действие открывает представление конструктора схем, которое затем позволяет просматривать диаграмму визуальной базы данных.

Снимок экрана: точка входа для открытия конструктора схем в расширении MSSQL Visual Studio Code.

Попав в конструктор схем, вы обнаружите холст с различными возможностями навигации. Вот как сориентироваться:

  • Сдвиг и масштабирование: выберите и перетащите в любое место на холсте, чтобы сдвигать по схеме. Используйте колесо прокрутки мыши или жесты трекпада для увеличения или уменьшения масштаба для более близкого или широкого обзора.

  • Мини-карта: используйте встроенную мини-карту (расположенную в правом нижнем углу конструктора) для быстрого навигации по большим или сложным схемам.

    Снимок экрана: функция мини-карты в конструкторе схем для быстрого навигации.

  • Перетаскивание: измените порядок таблиц и связей путем перетаскивания элементов на холсте. Этот параметр помогает создать макет, который имеет смысл для вас или вашей команды.

  • Поиск и фильтрация. Используйте поле поиска (CTRL+F или Cmd+F), чтобы найти определенные таблицы или столбцы. Примените фильтры, чтобы сосредоточиться на определенных частях схемы или скрыть неуместные элементы.

  • Автоматическое упорядочение: схема по умолчанию автоматически упорядочена в удобочитаемом макете. Если вы вручную измените положение таблиц и хотите сбросить вид, нажмите кнопку "Автоупорядочение", чтобы переорганизовать таблицы.

Общие сведения о структуре и связях таблиц

При вводе представления конструктора схем вы увидите визуализацию таблиц базы данных. Каждая таблица отображает свое имя схемы и таблицы, столбцы, типы данных и первичные ключи, отображаемые как значок ключа.

Снимок экрана: структура таблицы с столбцами, типами данных и первичными ключами в конструкторе схем.

Связи внешнего ключа показаны стрелками, соединяющими столбцы. Например, на предыдущей схеме AddressID столбец в CustomerAddress таблице ссылается на AddressID столбец в Address таблице, визуально представляющий связь между ними.

Добавление или изменение таблиц

Выберите "Добавить таблицу " на верхней панели инструментов, чтобы добавить новую таблицу. Щелкните значок карандаша в таблице на схеме, чтобы изменить ее.

Снимок экрана: панель редактора таблиц для добавления или изменения сведений о таблице в конструкторе схем.

Это действие открывает вкладку "Таблица " в редакторе таблиц на боковой панели. Вы можете:

  • Выбор или изменение схемы
  • Определение имени таблицы
  • Добавление новых столбцов с именем, типом данных, значением по умолчанию и ограничениями
  • Пометить один или несколько столбцов как первичные ключи
  • Удаление или обновление существующих столбцов по мере необходимости

Нажмите кнопку Сохранить, чтобы применить изменения. Схема обновляется для отражения изменений. Для более расширенных возможностей редактирования таблиц, таких как создание индексов или настройка правил ограничений, используйте конструктор таблиц в расширении MSSQL для Visual Studio Code.

Добавление или изменение связей внешнего ключа

Чтобы управлять связями внешнего ключа, выберите многоточие (...) в таблице на схеме и выберите "Управление связями".

Снимок экрана: точка входа управления связями в конструкторе схем.

Этот параметр открывает вкладку "Внешние ключи" на боковой панели редактора таблиц , где можно:

  • Добавление новых связей внешнего ключа путем ссылки на первичные ключи в других таблицах
  • Определение имени внешнего ключа
  • Измените существующие внешние ключи для обновления или исправления связей

Снимок экрана панели управления отношениями внешнего ключа в конструкторе схем.

Изменения автоматически отображаются на визуальной схеме со стрелками, показывающими направление каждой связи.

Снимок экрана со стрелками, представляющими связи внешнего ключа между таблицами в конструкторе схем.

Кроме того, можно создать связь, перетащив стрелку из одного столбца в другой непосредственно на схеме. Этот метод определяет связь "один к одному" между выбранными столбцами.

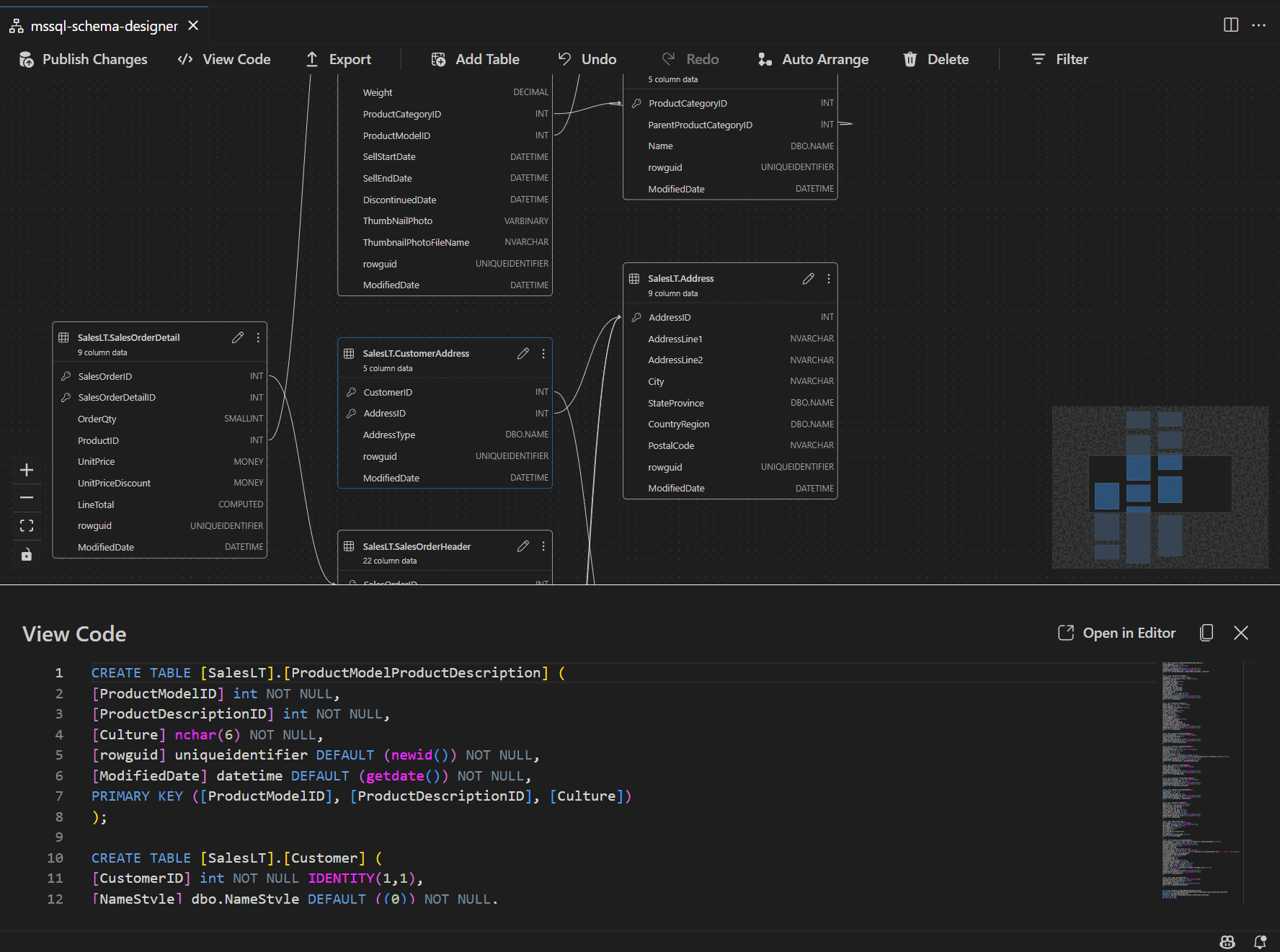
Просмотр определения схемы в скриптовой панели

В ленте меню нажмите кнопку «Просмотр кода», чтобы открыть нижнюю панель. На этой панели показан скрипт T-SQL только для чтения, в котором отображаются действия, выполняемые в конструкторе схем в режиме реального времени.

Снимок экрана: область представления кода с скриптами T-SQL, созданными конструктором схем.

Просмотр и публикация изменений

После завершения редактирования таблиц или связей выберите "Опубликовать изменения " на верхней панели инструментов. Это действие создает сводный отчет об изменениях, который перечисляет все ожидающие изменения в схеме.

Снимок экрана: функция публикации изменений в конструкторе схем с суммированием изменений схемы.

Внимательно просмотрите отчет. Установите флажок подтверждения, чтобы подтвердить и принять любые потенциальные риски, связанные с применением изменений. Этот процесс использует DacFX (Платформа приложений уровня данных) для развертывания обновлений схемы.

Интеграция GitHub Copilot

Конструктор схем поддерживает GitHub Copilot для проектирования схемы с поддержкой ИИ. Вы можете использовать естественный язык для создания схем, изменения существующих схем, просмотра изменений с помощью представления диффа и импорта внешних артефактов. Изменения отражаются на визуальной схеме и скрипте T-SQL.

Подробные инструкции по использованию GitHub Copilot в конструкторе схем см. в разделе интеграции GitHub Copilot с конструктором схем (предварительная версия).

Отзывы и поддержка

Если у вас есть идеи, отзывы или хотите взаимодействовать с сообществом, присоединитесь к обсуждению https://aka.ms/vscode-mssql-discussions. Чтобы сообщить об ошибке, посетите сайт https://aka.ms/vscode-mssql-bug. Чтобы запросить новую функцию, перейдите в раздел https://aka.ms/vscode-mssql-feature-request.