Примечание.
Для доступа к этой странице требуется авторизация. Вы можете попробовать войти или изменить каталоги.
Для доступа к этой странице требуется авторизация. Вы можете попробовать изменить каталоги.
Помощник по миграции SQL Server (SSMA) для SAP ASE позволяет быстро преобразовать схемы баз данных SAP Adaptive Server Enterprise (ASE) в схемы SQL Server или Базы данных SQL Azure, передать полученные схемы в SQL Server или Базу данных SQL Azure и перенести данные из SAP ASE в SQL Server или Базу данных SQL Azure.
В этом разделе описывается процесс установки, а затем вы можете ознакомиться с пользовательским интерфейсом SSMA.
Установка и лицензирование SSMA
Чтобы использовать SSMA, сначала необходимо установить клиентскую программу SSMA на компьютере, который может получить доступ к исходному экземпляру SAP ASE и целевому экземпляру SQL Server или Базе данных SQL Azure. Чтобы использовать миграцию данных на стороне сервера, необходимо установить пакет расширения и по крайней мере один из поставщиков SAP ASE (OLE DB или ADO.NET) на компьютере под управлением SQL Server. Эти компоненты поддерживают миграцию данных и эмуляцию системных функций SAP ASE. Инструкции по установке см. в статье об установке SSMA для SAP ASE (SybaseToSQL).
Чтобы запустить SSMA, нажмите кнопку "Пуск", наведите указатель на все программы, наведите указатель на помощник по миграции Microsoft SQL Server для Sybase и выберите помощник по миграции Microsoft SQL Server для Sybase. При первом запуске SSMA появится диалоговое окно лицензирования. Прежде чем использовать SSMA, необходимо лицензировать SSMA с помощью Windows Live ID. Инструкции по лицензированию включены в инструкции по установке SSMA для клиента Sybase (SybaseToSQL).
Пользовательский интерфейс SSMA для SAP ASE
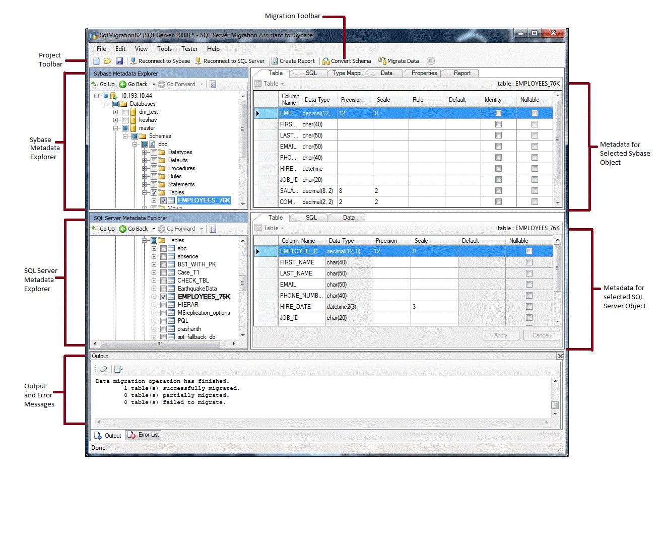
После установки и лицензии SSMA можно использовать SSMA для переноса баз данных SAP ASE в SQL Server или Базу данных SQL Azure. Он помогает ознакомиться с пользовательским интерфейсом SSMA перед началом работы. На следующей схеме показан пользовательский интерфейс для SSMA, включая обозреватель метаданных, метаданные, панели инструментов, область вывода и область списка ошибок:

Чтобы начать миграцию, необходимо сначала создать проект. Затем подключитесь к SAP ASE. После успешного подключения иерархия баз данных SAP ASE появится в обозревателе метаданных Sybase. Затем можно щелкнуть правой кнопкой мыши объекты в обозревателе метаданных Sybase, чтобы выполнять такие задачи, как создание отчетов, которые оценивают преобразования в SQL Server или Базу данных SQL Azure. Эти задачи также можно выполнять с помощью панелей инструментов и меню.
Кроме того, необходимо подключиться к экземпляру SQL Server или Базе данных SQL Azure. После успешного подключения иерархия баз данных SQL Server или Azure SQL появится в SQL Server или обозревателе метаданных SQL Azure. После преобразования схем SAP ASE в схемы SQL Server или Базы данных SQL Azure выберите преобразованные схемы в SQL Server или обозревателе метаданных SQL Azure, а затем загрузите схемы в SQL Server или Базу данных SQL Azure.
После загрузки преобразованных схем в SQL Server или Базу данных SQL Azure можно вернуться в обозреватель метаданных Sybase и перенести данные из баз данных SAP ASE в SQL Server или базы данных SQL Azure.
Дополнительные сведения об этих задачах и их выполнении см. в статье Миграция баз данных SAP ASE в SQL Server — База данных SQL Azure (SybaseToSQL).
В следующих разделах описываются функции пользовательского интерфейса SSMA.
Обозреватель метаданных
SSMA содержит два обозревателя метаданных для просмотра и выполнения действий в SAP ASE и SQL Server или базах данных SQL Azure.
Обозреватель метаданных Sybase
Обозреватель метаданных Sybase отображает сведения о базах данных в исходном экземпляре SAP ASE.
С помощью обозревателя метаданных Sybase можно выполнить следующие задачи:
Просмотрите таблицы в каждой базе данных.
Выберите объекты для преобразования, а затем преобразуйте объекты в синтаксис SQL Server или Базы данных SQL Azure. Дополнительные сведения см. в разделе "Преобразование объектов базы данных SAP ASE " (SybaseToSQL)".
Выберите объекты для миграции данных, а затем перенесите данные из этих объектов в SQL Server или Базу данных SQL Azure. Дополнительные сведения см. в разделе "Перенос данных SAP ASE в SQL Server " База данных SQL Azure (SybaseToSQL)".
Обозреватель метаданных SQL Server или SQL Azure
В обозревателе метаданных SQL Server или SQL Azure отображаются сведения об экземпляре SQL Server или Базе данных SQL Azure. При подключении к экземпляру БАЗЫ данных SQL Server или Базы данных SQL Azure SSMA извлекает метаданные об этом экземпляре и сохраняет его в файле проекта.
С помощью SQL Server или обозревателя метаданных SQL Azure можно выбрать преобразованные объекты базы данных SAP ASE, а затем загрузить (синхронизировать) эти объекты в экземпляр SQL Server или Базы данных SQL Azure.
Дополнительные сведения см. в статье "Загрузка преобразованных объектов базы данных в SQL Server (SybaseToSQL)".
Метаданные
Справа от каждого обозревателя метаданных находятся вкладки, описывающие выбранный объект. Например, если выбрать таблицу в обозревателе метаданных Sybase, отображаются шесть вкладок: Таблица, SQL, сопоставление типов, данные, свойства и отчет. Вкладка "Отчет" содержит сведения только после создания отчета, содержащего выбранный объект. Если выбрать таблицу в SQL Server или обозревателе метаданных SQL Azure, отображаются три вкладки: Таблица, SQL и данные.
Большинство параметров метаданных доступны только для чтения. Однако можно изменить следующие метаданные:
В обозревателе метаданных Sybase можно изменять процедуры и сопоставления типов. Внесите эти изменения перед преобразованием схем.
В SQL Server или обозревателе метаданных SQL Azure можно изменить Transact-SQL для хранимых процедур. Внесите эти изменения перед загрузкой схем в SQL Server.
Изменения, внесенные в обозреватель метаданных, отражаются в метаданных проекта, а не в исходных или целевых базах данных.
Панели инструментов
SSMA имеет две панели инструментов: панель инструментов проекта и панель инструментов миграции.
Панель инструментов проекта
Панель инструментов проекта содержит кнопки для работы с проектами, подключения к SAP ASE и подключения к SQL Server или Базе данных SQL Azure. Эти кнопки похожи на команды в меню "Файл ".
Панель инструментов миграции
Панель инструментов миграции содержит следующие команды:
| Кнопка | Функция |
|---|---|
| Создание отчета | Преобразует выбранные объекты SAP ASE в синтаксис SQL Server, а затем создает отчет, показывающий успешное преобразование. Эта команда доступна только в том случае, если объекты выбраны в обозревателе метаданных Sybase. |
| Преобразование схемы | Преобразует выбранные объекты SAP ASE в объекты SQL Server или Базы данных SQL Azure. Эта команда доступна только в том случае, если объекты выбраны в обозревателе метаданных Sybase. |
| Миграция данных | Переносит данные из базы данных SAP ASE в SQL Server или Базу данных SQL Azure. Перед выполнением этой команды необходимо преобразовать схемы SAP ASE в схемы SQL Server или Базы данных SQL Azure, а затем загрузить объекты в базу данных SQL Server или Базу данных SQL Azure. Эта команда доступна только в том случае, если объекты выбраны в обозревателе метаданных Sybase. |
| Остановить | Останавливает текущий процесс, например преобразование объектов в синтаксис SQL Server или Базы данных SQL Azure. |
Меню
SSMA содержит следующие меню:
| Меню | Description |
|---|---|
| Файл | Содержит команды для работы с проектами, подключения к SAP ASE и подключения к SQL Server или Базе данных SQL Azure. |
| Изменить | Содержит команды для поиска и работы с текстом на страницах сведений, таких как копирование Transact-SQL из области сведений SQL. Также содержит параметр "Управление закладками" , где можно просмотреть список существующих закладок. Вы можете использовать кнопки справа от диалогового окна для управления закладками. |
| Представление | Содержит команду "Синхронизированные обозреватель метаданных ". Это синхронизирует объекты между обозревателем метаданных Sybase и SQL Server или обозревателем метаданных SQL Azure. Также содержит команды для отображения и скрытия панелей вывода и списка ошибок и параметров макетов для управления макетами. |
| Сервис | Содержит команды для создания отчетов, экспорта данных и переноса объектов и данных. Также предоставляет доступ к диалоговым окнам "Глобальные параметры " и "Параметры проекта". |
| Тестер | Содержит команды для создания тестовых случаев, просмотра результатов теста и команд для управления резервными копиями баз данных. |
| Справка | Предоставляет доступ к справке по SSMA и диалоговому оккуму "Сведения ". |
Область вывода и область списка ошибок
Меню "Вид " предоставляет команды для переключения видимости области вывода и области списка ошибок:
В области вывода отображаются сообщения о состоянии из SSMA во время преобразования объектов, синхронизации объектов и миграции данных.
В области списка ошибок отображаются сообщения об ошибках, предупреждениях и информационных сообщениях в списке, который можно сортировать.
См. также
Перенос баз данных SAP ASE в SQL Server — База данных SQL Azure (SybaseToSQL)
Справочник по пользовательскому интерфейсу (SybaseToSQL)