Работа в представлении конструктора общих наборов данных (построитель отчетов 3.0)
Окно конструктора общих наборов данных помогает создать запрос к набору данных, который будет доступен другим пользователям. Окно позволяет выбрать общий источник данных, указать свойства для общего набора данных и создать запрос в конструкторе запросов.
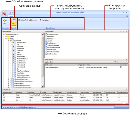
.gif)
Дополнительные сведения о работе с данными в отчете см. в разделе Добавление данных в отчет (построитель отчетов версии 3.0 и службы SSRS).
В данной статье
Лента
Область конструктора запросов
Просмотр результатов запроса
Сохранение общего набора данных
Лента
Лента предназначена для быстрого доступа к командам, необходимым для выполнения задачи. Команды организованы в следующие логические группы: соединение, набор данных и конструктор запросов.
Соединение
Используйте кнопку Выбрать в группе «Соединение» для выбора общего источника данных в отчете или нахождения общего источника данных на сервере отчетов.
Примечание |
|---|
Общий набор данных может быть создан на основе общего источника данных. Если необходимый источник данных недоступен, его необходимо создать на сервере отчетов. Дополнительные сведения см. в разделе Как создать, удалить или изменить общий источник данных (диспетчер отчетов) документации по службам Reporting Services SQL Serverв электронной документации. |
Дополнительные сведения см. в разделе Подключения к данным, источники данных и строки подключения в построителе отчетов 3.0.
Набор данных
Кнопка Параметры набора служит для изменения свойств общего набора данных, в том числе следующих.
Поля. В коллекции полей можно добавлять или изменять поля.
Параметры данных. Можно задать параметры, влияющие на критерии сопоставления и порядок сортировки, например учет регистра и параметры сортировки.
Фильтры. Можно определить фильтры, которые ограничат данные в отчете после их извлечения с помощью подключения к данным.
Параметры. Можно добавить параметр или изменить свойства параметра. Например, можно задать значение по умолчанию для каждого параметра так, чтобы можно было создавать план обновления кэша для этого общего набора данных на сервере отчетов.
Задаваемые значения становятся частью определения общего набора данных на сервере отчетов. Когда автора отчета включает общий набор данных в отчет, заданные параметры применяются к этому экземпляру набора данных.
После добавления общего набора данных в отчет автор отчета может переопределить параметры сортировки, подытогов, а также параметры чувствительности к регистру, диакритическим знакам, японской азбуке и ширине. Авторы также могут создавать дополнительные фильтры наборов данных для ограничения данных в отчете.
Дополнительные сведения см. в разделе Создание и добавление наборов данных (построитель отчетов 3.0 и службы SSRS).
Дополнительные сведения о планах обновления кэша см. в разделе Кэширование общих наборов данных в службах Reporting Services документации по службам Reporting Services SQL Serverв электронной документации.
Конструктор запросов
С помощью панели инструментов конструктора запросов создаются запросы, указывающие, какие данные следует извлечь с помощью подключения к данным. Отображаемая панель инструментов зависит от конструктора запросов, который связан с типом источника данных из подключения к данным.
Дополнительные сведения см. в подразделе, который соответствует типу источника данных в разделах Добавление данных из внешних источников данных (SSRS) и Конструкторы запросов (построитель отчетов 3.0).
В начало
Область конструктора запросов
С помощью конструктора запросов создаются запросы с использованием синтаксиса, который является требованием внешнего источника данных.
Некоторые типы источников данных предоставляют графический конструктор запросов, который можно использовать для просмотра метаданных во внешнем источнике данных. Можно перетаскивать имена в интерактивном режиме из панели метаданных в область конструктора запросов или в интерактивном режиме выбирать необходимые имена.
Некоторые типы источников данных поддерживают текстовый конструктор запросов, который можно использовать для вставки запросов, созданных в других средствах, таких как среда Среда SQL Server Management Studio.
Каждый тип источника данных имеет особые требования к запросу, который будет выполняться относительно внешнего источника данных. Дополнительные сведения см. в подразделе, который соответствует типу источника данных, в разделах Добавление данных из внешних источников данных (SSRS) и Источники данных, поддерживаемые службами Reporting Services (SSRS) документации по службам Reporting Services в SQL Serverэлектронной документации.
В начало
Просмотр результатов запроса
В конструкторе общего набора данных пользователь создает запрос, который будет извлекать данные во время обработки отчета с помощью подключения к данным.
Выполните запрос, чтобы с помощью подключения к данным открыть образец данных и убедиться, что запрос возвращает необходимый тип данных. Столбцы в результирующем наборе берутся из метаданных для схем данных, с которыми установлено подключение. Имена столбцов образуют коллекцию полей набора данных. Значения данных, отображаемые в результирующем наборе запроса, являются данными времени разработки. После сохранения общего набора данных в качестве определения общего набора данных на сервере отчетов сохраняется только текст запроса. Данные в результирующем наборе запроса не сохраняются.
Когда автор отчета добавляет этот набор данных к отчету, добавляется указатель на определение набора данных на сервере отчетов. В отчете коллекция полей набора данных появляется на панели «Данные отчета». Текст запроса недоступен.
Учетные данные, используемые для выполнения запроса, отделены от учетных данных, используемых для просмотра отчета или выполнения отчета с сервера отчетов. Дополнительные сведения см. в разделе Указание учетных данных в построителе отчетов 3.0.
Запуск отчета с параметрами
Если запрос включает переменные запроса, параметры набора данных создаются автоматически. В свою очередь после завершения построения запроса к набору данных параметры отчета, заданные для параметров набора данных, создаются автоматически.
Если отчет содержит параметры, то все они должны иметь значения по умолчанию, чтобы была возможность запуска отчета автоматически. Если параметр не имеет значения по умолчанию, то для него необходимо выбрать значение при запуске отчета, после чего нажать кнопку Просмотреть отчет на вкладке Выполнение.
Дополнительные сведения см. в разделе Параметры (построитель отчетов версии 3.0 и службы SSRS).
В начало
Сохранение общего набора данных
Чтобы сохранить созданный запрос, на кнопке Построитель отчетов щелкните Сохранить или Сохранить как. Перейдите в соответствующую папку на сервере отчетов и сохраните определение общего набора данных. Общий набор данных будет доступен для других пользователей только после его сохранения на сервере отчетов.
В начало
Примечание