Поделиться через


Руководство. Добавление примера мини-приложения с пятью самыми медленными запросами на панель мониторинга базы данных

Это важно

Azure Data Studio снимается с эксплуатации по состоянию на 28 февраля 2026 года. Вам следует перейти на Visual Studio Code. Дополнительные сведения см. в статье "Что происходит с Azure Data Studio".

В этом руководстве показано, как добавить один из встроенных в Azure Data Studio примеров мини-приложений на панель мониторинга базы данных для быстрого просмотра пяти самых медленных запросов к базе данных. Вы также узнаете, как просмотреть подробные сведения о медленных запросах и планах запросов с помощью функций Azure Data Studio. В этом руководстве вы узнаете, как выполнять следующие задачи:

  • включение хранилища запросов в базе данных;
  • добавление готового аналитического мини-приложения на панель мониторинга базы данных;
  • просмотр подробных сведений о самых медленных запросах к базе данных;
  • просмотр планов выполнения запросов для медленных запросов.

В Azure Data Studio есть несколько готовых аналитических мини-приложений. В этом руководстве демонстрируется добавление мини-приложения query-data-store-db-insight, однако инструкции в основном одинаковы для любого мини-приложения.

Предпосылки

Для работы с этим руководством требуется SQL Server или база данных SQL Azure TutorialDB. Чтобы создать базу данных TutorialDB, выполните инструкции, приведенные в одном из следующих кратких руководств:

Включите хранилище запросов для вашей базы данных

Для мини-приложения в этом примере необходимо включить хранилище запросов.

  1. Щелкните правой кнопкой мыши базу данных TutorialDB (на боковой панели Серверы) и выберите команду Создать запрос.

  2. Вставьте в редакторе запросов следующую инструкцию Transact-SQL и нажмите кнопку Выполнить:

     ALTER DATABASE TutorialDB SET QUERY_STORE = ON
    

Добавление мини-приложения медленных запросов на панель мониторинга базы данных

Чтобы добавить мини-приложение медленных запросов на панель мониторинга, измените параметр dashboard.database.widgets в файле параметров пользователя.

  1. Откройте параметры пользователя — нажмите сочетание клавиш CTRL+SHIFT+P, после чего появится палитра команд.

  2. Введите settings в поле поиска и выберите Предпочтения: Открыть настройки пользователя.

    Команда для открытия пользовательских настроек

  3. Введите dashboard (панель мониторинга) в поле поиска параметров и найдите dashboard.database.widgets, после чего щелкните изменить в settings.json.

    Поиск параметров

  4. В файле settings.json добавьте следующий код:

    "dashboard.database.widgets": [
        {
            "name": "slow queries widget",
            "gridItemConfig": {
                "sizex": 2,
                "sizey": 1
            },
            "widget": {
                "query-data-store-db-insight": null
            }
        },
        {
            "name": "Tasks",
            "gridItemConfig": {
                "sizex": 1,
                "sizey": 1
            },
            "widget": {
                "tasks-widget": {}
            }
        },
        {
            "gridItemConfig": {
                "sizex": 1,
                "sizey": 2
            },
            "widget": {
                "explorer-widget": {}
            }
        }
    ]
    
  5. Нажмите клавиши CTRL+S, чтобы сохранить измененные параметры пользователя.

  6. Откройте панель мониторинга базы данных. Для этого перейдите к базе данных TutorialDB на боковой панели Серверы, щелкните ее правой кнопкой мыши и выберите пункт Управление.

    Открытие панели мониторинга

  7. Аналитическое мини-приложение появится на панели мониторинга:

    Виджет QDS

Просмотрите подробности для получения дополнительной информации

  1. Чтобы просмотреть дополнительные сведения в аналитическом мини-приложении, щелкните многоточие (...) в правом верхнем углу и выберите пункт Показать подробности.

  2. Чтобы отобразить дополнительные сведения для элемента, выберите его в списке Данные диаграммы.

    Диалоговое окно с подробными аналитическими сведениями

  3. Закройте область Аналитика.

Просмотр плана запроса

  1. Щелкните правой кнопкой мыши базу данных TutorialDB и выберите пункт Управление.

  2. Чтобы перейти от виджета медленных запросов к просмотру дополнительных сведений в аналитическом виджете, щелкните многоточие (...) в правом верхнем углу и выберите пункт Выполнить запрос.

    Выполнить запрос

  3. Появится новое окно запроса с результатами.

    Результаты запуска запроса

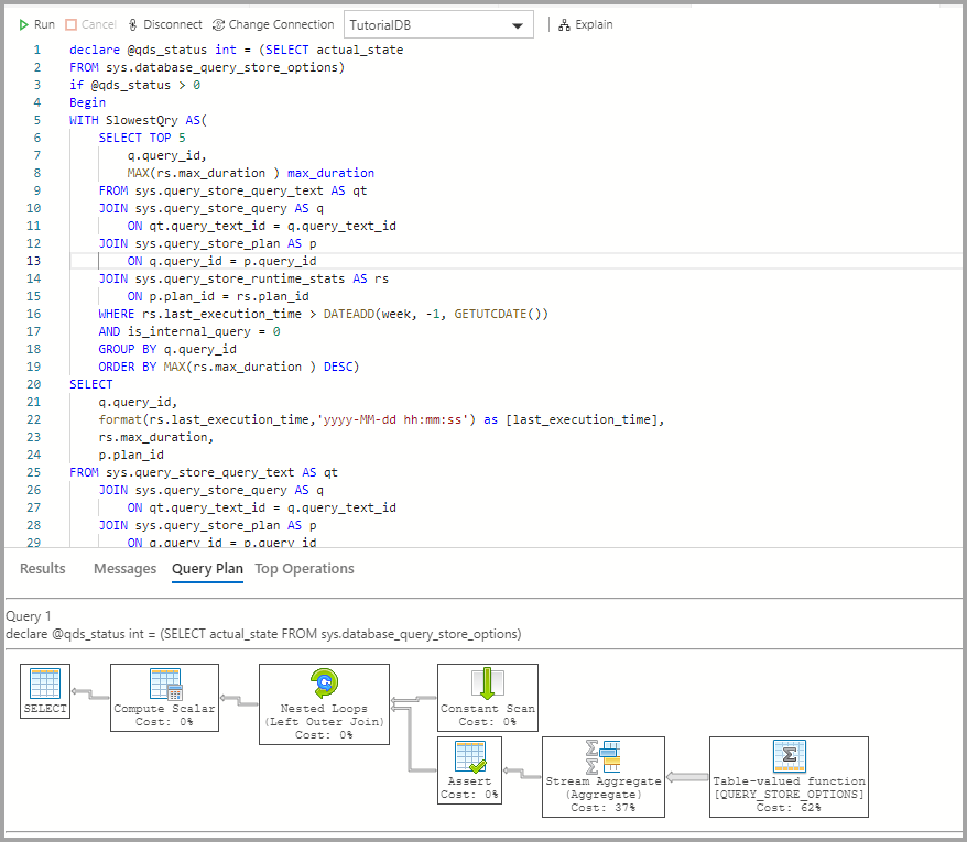
  4. Щелкните Объяснение.

    Insight QDS Объяснение

  5. Просмотрите план выполнения запроса:

    Снимок экрана: план выполнения запроса.

Дальнейшие шаги

Из этого руководства вы узнали, как:

  • включение хранилища запросов в базе данных;
  • добавление аналитического мини-приложения на панель мониторинга базы данных;
  • просмотр подробных сведений о самых медленных запросах к базе данных;
  • просмотр планов выполнения запросов для медленных запросов.

Чтобы узнать, как включить образец аналитических данных по использованию табличного пространства, выполните следующее руководство: