Partilhar via


Visualizar threads e tarefas na janela Pilhas Paralelas (C#, Visual Basic, C++)

A janela Parallel Stacks é útil para depurar aplicações multithread. Tem várias vistas:

  • Visão de Threads mostra informações da pilha de chamadas para todas as threads na aplicação. Você pode navegar entre threads e quadros de pilha nesses threads.

Use a janela Pilhas Paralelas

Para abrir a janela Parallel Stacks, deve estar em uma sessão de depuração. Selecione Depurar>Windows>Parallel Stacks.

Controles da barra de ferramentas

A janela Parallel Stacks tem os seguintes controles de barra de ferramentas:

Captura de tela da Barra de Ferramentas na janela Pilhas Paralelas 2022.

Ícone Controlo Descrição
caixa de combinação Threads/Tasks Threads/Tarefas caixa de seleção combinada Alterna a exibição entre pilhas de chamadas de threads e pilhas de chamadas de tarefas. Para obter mais informações, consulte vista de Tarefas e vista de Threads.
Ícone de filtro Filtro Controlo Mostra pilhas de chamadas apenas para o conjunto específico de threads em que você está interessado.
Mostrar apenas ícone sinalizado Mostrar apenas os itens sinalizados Mostra pilhas de chamadas apenas para os threads sinalizados em outras janelas do depurador, como a janela GPU Threads e a janela Parallel Watch.
Ícone Alternar Modo de Exibição Alternar modo de exibição de método Alterna entre exibições de pilha de chamadas e visualização de método . Para obter mais informações, consulte Method View.
Deslocar Automaticamente para o Ícone Atual Rolagem automática para o quadro de pilha atual Rola automaticamente o gráfico para que o quadro de pilha atual esteja em exibição. Esse recurso é útil quando você altera o quadro de pilha atual de outras janelas ou quando atinge um novo ponto de interrupção em gráficos grandes.
ícone de alternar zoom Alternar o controle de zoom Mostra ou oculta o controle de zoom à esquerda da janela.

Independentemente da visibilidade do controle de zoom, você também pode ampliar pressionando Ctrl e girando a roda do mouse, ou pressionando Ctrl+Shift++ para aumentar o zoom e Ctrl+Shift+- para reduzir.
Ícone de pesquisa Controlo de Pesquisa Com esse recurso, você pode pesquisar facilmente através de quadros de pilha e, em seguida, usar setas para navegar entre esses resultados.
ícone de guardar Guardar Controlo Permite-lhe guardar/exportar o conteúdo da janela de pilha paralela como uma imagem.
Ícone Código Externo Mostrar controle de código externo Usando este recurso, pode mostrar/ocultar as pilhas do código ou das bibliotecas externas.
Ícone Resumo do Copilot Resumir pilhas de chamadas A partir do Visual Studio 2022 versão 17.13 Preview 4, você pode escolher Resumir quando Copilot estiver instalado e ativado. Este botão abre a janela do Copilot Chat, pré-carregada com contexto relevante de thread, permitindo que o utilizador explore detalhes, incluindo os estados das threads, chamadas de função e correções sugeridas.

Ícones de quadro de pilha

Os ícones a seguir fornecem informações sobre os quadros de pilha ativos e atuais em todos os modos de exibição:

Ícone Descrição
Seta amarela Indica o local atual (quadro de pilha ativo) do thread atual.
ícone Threads Indica a localização atual (frame de pilha ativo) de um thread não corrente.
Arqueiro verde Indica o quadro de pilha atual (o contexto atual do depurador). O nome do método está em negrito onde quer que apareça.
Erro de status (.NET) Indica que o quadro de pilha atual tem aviso de status Crítico, como Deadlock.
Status excluído (.NET) Indica o nó bloqueado.
informações de status (.NET) Indica que o quadro de pilha atual tem informações adicionais, como Aguardando em, Aguardando no bloqueio, de propriedade de, etc.
Status bloqueado (.NET) Indica que a tarefa atual está no estado bloqueado/em espera, etc.
Status em execução Indica a tarefa em execução no momento.

Itens do menu de contexto

Os seguintes itens de menu de atalho estão disponíveis quando você clica com o botão direito do mouse em um método no modo de exibição Threads ou modo de exibição Tarefas. Os últimos seis itens são os mesmos que na Janela de Pilha de Chamadas.

Captura de tela do Menu Atalho na Janela Pilhas Paralelas 2022.

Item de menu Descrição
Cópia Copie o item selecionado.
selecione todos os quadros abaixo Seleciona todas as frames da pilha selecionada.
Bandeira Sinaliza o item selecionado.
Desmarcar Desmarca o item selecionado.
Congelar Congela o item selecionado.
Descongelar Descongela o item selecionado.
Mudar para o quadro O mesmo que o comando de menu correspondente na janela Call Stack. No entanto, na janela Pilhas paralelas , um método pode estar em vários quadros. Você pode selecionar o quadro desejado no submenu para este item. Se um dos quadros de pilha estiver no thread atual, esse quadro será selecionado por padrão no submenu.
Ir para a tarefa ou Ir para a conversa Alterna para a vista de Tarefas ou de Threads , mantendo o mesmo quadro de pilha realçado.
Ir para o código-fonte Vai para o local correspondente na janela do código-fonte.
Ir para a desmontagem Vai para o local correspondente na janela Desmontagem.
Mostrar código externo Mostra ou oculta código externo.
Exibição hexadecimal Alterna entre exibição decimal e hexadecimal.
Mostrar discussões na fonte Sinaliza o local do thread na janela do código-fonte.
Informações de carregamento de símbolos Abre a caixa de diálogo Informações de Carregamento de Símbolos .
Configurações de símbolos Abre a caixa de diálogo Configurações de Símbolo.

Visualização de tópicos

Na visualização Threads, o quadro da pilha e o caminho da chamada do thread atual são realçados em azul. A localização atual do segmento é mostrada pela seta amarela.

Para alterar o quadro de pilha atual, clique duas vezes em um método diferente. Isso também pode alternar o thread atual, dependendo se o método selecionado faz parte do thread atual ou de outro thread.

Quando o gráfico de visualização de Threads é demasiado grande para caber na janela, surge um controlo de "Vista Panorâmica" na janela. Você pode mover o quadro no controle para navegar para diferentes partes do gráfico.

A ilustração a seguir mostra o thread principal em uma transição de código gerenciado para nativo. Cinco threads estão no método atual. Quatro threads continuam sendo executados no contexto do método S.C, enquanto um thread de trabalho continua em uma transição de código gerenciado para nativo, definindo o nome em um thread de trabalho.

Captura de tela da visualização Threads na janela Parallel Stacks 2022.

A tabela a seguir descreve as principais características da visualização Threads:

Chamada Nome do elemento Descrição
1 Segmento ou nó da pilha de chamadas Contém uma série de métodos para um ou mais threads. Se o quadro não tiver linhas de seta conectadas a ele, o quadro mostrará todo o caminho de chamada para o(s) thread(s).
2 Destaque azul Indica o caminho de chamada do thread atual.
3 Linhas de seta Conecte nós para compor todo o caminho de chamada para o(s) thread(s).
4 Cabeçalho do nó Mostra o número de processos/threads, o nome da thread e o ID da thread para o nó.
5 Método Representa um ou mais quadros de pilha no mesmo método.
6 Dica de ferramenta sobre o método Aparece quando você passa o mouse sobre um método. No modo de exibição Threads, a dica de ferramenta mostra todos os threads, em uma tabela semelhante à janela Threads.
7 Descrição do tópico Descrição do thread gerada por IA. A partir do Visual Studio 2022 versão 17.13 Preview 1, esta descrição está presente quando Copilot é instalado e ativado.

Obtenha assistência de IA

Se você tiver o Copilot, poderá obter assistência de IA na visualização Threads com descrições de threads geradas por IA e usando o botão Gerar Insights . Use a captura de tela Gerar insights do botão Gerar insights. para interagir com o Copilot sobre os dados de thread que você está vendo. Nesse cenário, o Copilot já conhece o contexto da sua pergunta, então você não precisa fornecer contexto no bate-papo. Para obter mais informações, consulte Depurar com Copilot.

Para habilitar ou desabilitar descrições resumidas de threads, abra o painelOpções de > e expanda a seção Todas as Configurações>do GitHub>Copilot>Debugger and Diagnostics. Marque ou desmarque a caixa de seleção Ativar a Resumo IA na janela Parallel Stacks.

Para habilitar ou desabilitar descrições de resumo de threads, abra a caixa de diálogo Ferramentas>Opções e expanda a seção GitHub>Copilot. Na categoria Depuração e Diagnóstico, marque ou desmarque a caixa de seleção Ativar resumo com IA na janela Pilhas Paralelas.

Vista de tarefas

Para aplicações .NET que usam o padrão async/await, a vista Tarefas é a mais útil para depuração. Para obter um tutorial passo a passo, consulte Depurar um aplicativo assíncrono.

No modo de exibição Tarefas , você pode:

  • Visualize visualizações de pilha de chamadas para aplicativos que usam o padrão async/await.
  • Identifique o código assíncrono que está agendado para ser executado, mas ainda não está em execução.

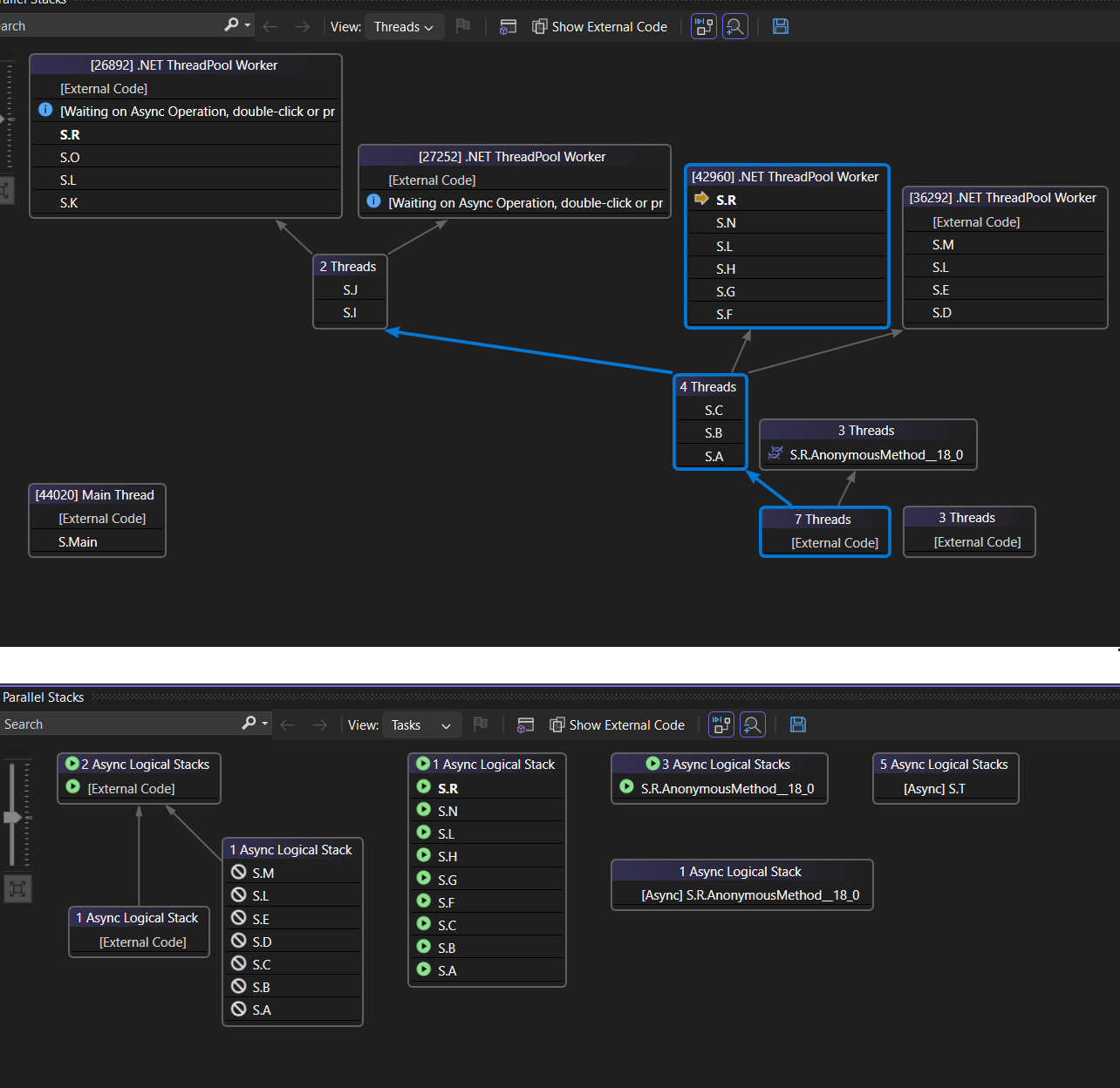
A ilustração a seguir mostra o modo de exibição Threads na parte superior e o modo de exibição Tarefas correspondente na parte inferior.

Captura de ecrã da vista de Tarefas na janela Pilhas Paralelas.

Passe o cursor sobre um método para mostrar uma dica de ferramenta com informações adicionais. Na vista Tarefas, a dica de ferramenta mostra todas as tarefas numa tabela semelhante à da janela Tarefas.

A imagem a seguir mostra a dica de ferramenta para um método na visão Threads na parte superior e para a visão correspondente Tarefas na parte inferior.

Captura de tela das dicas de ferramentas Threads e Tarefas.

Visualização do método

A partir da vista Threads ou vista Tarefas, pode dinamizar o gráfico no método atual selecionando o ícone Toggle Method View na barra de ferramentas. Vista de Método mostra de relance todos os métodos em todos os threads que chamam ou são chamados pelo método atual. A ilustração a seguir mostra como as mesmas informações aparecem na vista Threads à esquerda e na vista de Método à direita.

Captura de ecrã da Visualização de Métodos na janela Pilhas Paralelas 2022.

Se você alternar para um novo quadro de pilha, você torna esse método o método atual e de exibição de método mostra todos os chamadores e destinatários para o novo método. Esse cenário pode fazer com que alguns threads apareçam ou desapareçam da exibição, dependendo se esse método aparece em suas pilhas de chamadas. Para retornar à exibição da pilha de chamadas, selecione novamente o ícone da barra de ferramentas Method View.

Depurar threads e tarefas com pilhas paralelas vídeo tutorial

Estes tutoriais em vídeo demonstram como os/as utilizadores podem usar as vistas Threads e Tarefas da janela Pilhas Paralelas no Visual Studio 2022 para depurar os seus aplicativos multithread.