Notatka
Dostęp do tej strony wymaga autoryzacji. Może spróbować zalogować się lub zmienić katalogi.
Dostęp do tej strony wymaga autoryzacji. Możesz spróbować zmienić katalogi.
Projektant schematów w rozszerzeniu MSSQL dla programu Visual Studio Code udostępnia środowisko graficzne do wizualizacji, projektowania i zarządzania schematami baz danych bez konieczności pisania instrukcji Transact-SQL (T-SQL).
Funkcje
Projektant schematu oferuje następujące funkcje:
- Wizualizowanie struktury bazy danych za pomocą diagramów interaktywnych.
- Tworzenie lub edytowanie tabel, kluczy obcych, kluczy podstawowych i ograniczeń.
- Wyszukuj, przeciągaj i upuszczaj, filtruj, powiększaj, używaj minimapy oraz automatycznie rozmieszczaj diagramy dla wydajnej nawigacji i dostosowywania.
- Eksportowanie diagramów schematu na potrzeby dokumentacji lub udostępniania.
- Automatycznie generuj i wyświetlaj skrypty T-SQL tylko do odczytu reprezentujące zmiany schematu.
- Przejrzyj i zastosuj zmiany do bazy danych za pomocą funkcji Publikuj zmiany.
Otwieranie projektanta schematu
Kliknij prawym przyciskiem myszy bazę danych w Eksploratorze obiektów i wybierz pozycję Schemat projektu z menu. Ta akcja powoduje otwarcie widoku projektanta schematu, który umożliwia wyświetlenie diagramu wizualnej bazy danych.
Po przejściu do projektanta schematu znajdziesz kanwę z różnymi możliwościami nawigacji. Oto jak się poruszać:
Przesuwanie i powiększanie: wybierz i przeciągnij w dowolnym miejscu na kanwie, aby przesuwać diagram. Użyj kółka przewijania myszy lub gestów gładzika, aby powiększać lub pomniejszać do przybliżenia lub oddalenia widoku.
Minimapa: Użyj wbudowanej minimapy (znajdującej się w prawym dolnym rogu projektanta), aby szybko przemieszczać się po dużych lub złożonych schematach.
Przeciągnij i upuść: Zmień kolejność tabel i relacji, przeciągając elementy na kanwie. Ta opcja ułatwia utworzenie układu, który ma sens dla Ciebie lub Twojego zespołu.
Wyszukiwanie i filtrowanie: użyj pola wyszukiwania (Ctrl+F lub Cmd+F), aby zlokalizować określone tabele lub kolumny. Zastosuj filtry, aby skoncentrować się na niektórych częściach schematu lub ukryć nieistotne elementy.
Automatyczne rozmieszczanie: diagram jest automatycznie rozmieszczany w układzie czytelnym domyślnie. Jeśli ręcznie zmieniasz położenie tabel i chcesz zresetować widok, wybierz przycisk Automatyczne rozmieszczanie , aby zreorganizować tabele.
Omówienie struktury tabel i relacji
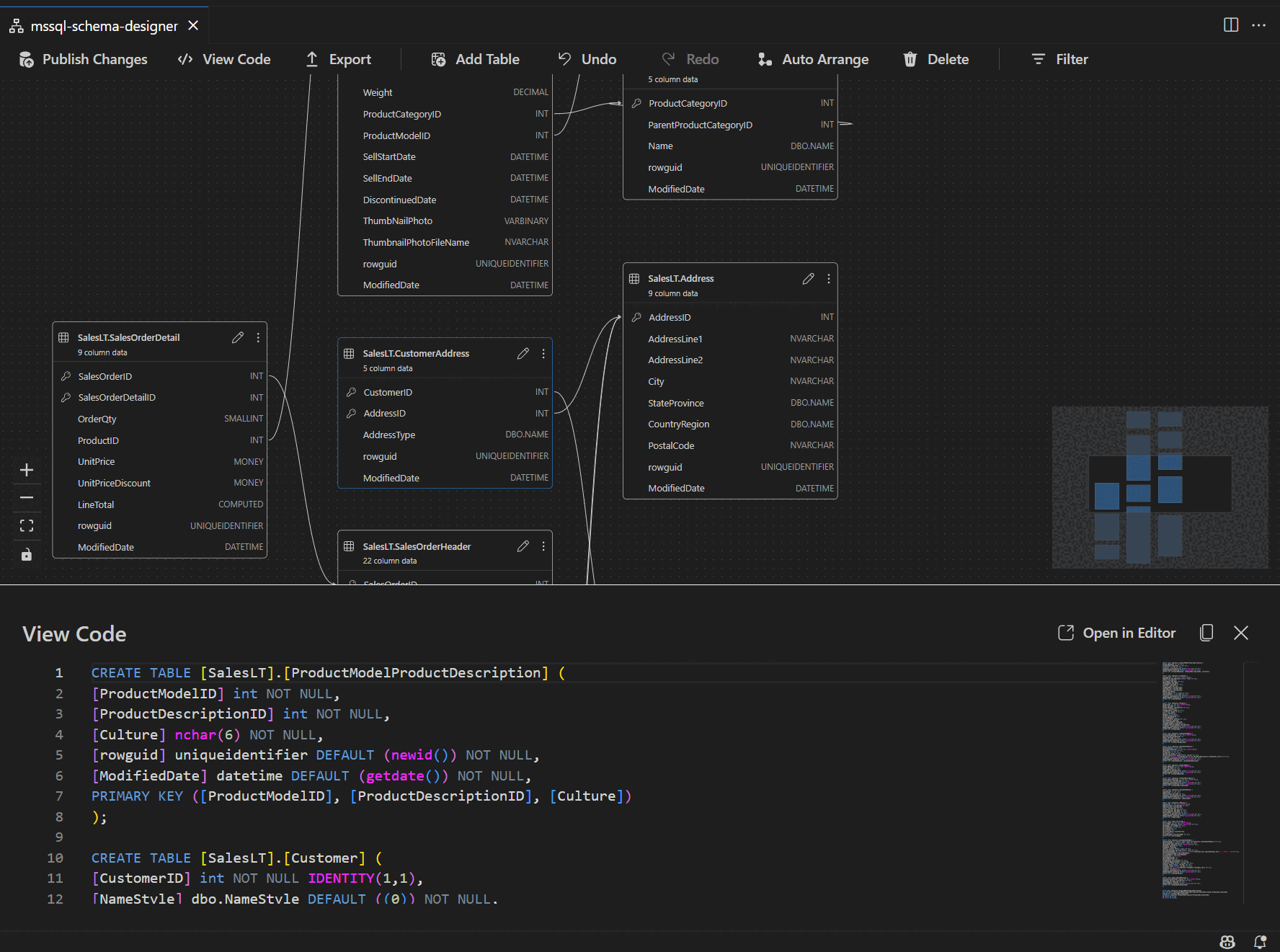
Po wprowadzeniu widoku projektanta schematu zostanie wyświetlona wizualizacja tabel bazy danych. Każda tabela wyświetla jego schemat i nazwę tabeli, kolumny, typy danych i klucze podstawowe wyświetlane jako ikona klucza.
Relacje kluczy obcych są wyświetlane za pomocą strzałek łączących między kolumnami. Na przykład na poprzednim diagramie kolumna AddressID w CustomerAddress tabeli odwołuje się do AddressID kolumny w Address tabeli, wizualnie reprezentującą relację między nimi.
Dodawanie lub edytowanie tabel
Wybierz pozycję Dodaj tabelę na górnym pasku narzędzi, aby dodać nową tabelę. Wybierz ikonę ołówka w tabeli na diagramie, aby edytować tę tabelę.
Ta akcja powoduje otwarcie karty Tabela w Edytorze tabel w panelu bocznym. Masz następujące możliwości:
- Wybieranie lub zmienianie schematu
- Definiowanie nazwy tabeli
- Dodawanie nowych kolumn z nazwą, typem danych, wartością domyślną i ograniczeniami
- Oznacz co najmniej jedną kolumnę jako klucz podstawowy
- Usuń lub zaktualizuj istniejące kolumny zgodnie z potrzebami
Wybierz pozycję Zapisz, aby zastosować zmiany. Diagram aktualizuje się, aby odzwierciedlić twoje zmiany. Aby uzyskać bardziej zaawansowane możliwości edytowania tabel, takie jak tworzenie indeksów lub konfigurowanie reguł ograniczeń, użyj projektanta tabel w rozszerzeniu MSSQL dla programu Visual Studio Code.
Dodawanie lub edytowanie relacji kluczy obcych
Aby zarządzać powiązaniami kluczy obcych, wybierz wielokropek (...) na tabeli w diagramie i wybierz pozycję Zarządzaj relacjami.
Ta opcja otwiera kartę Klucze obce w panelu bocznym Edytor tabel , gdzie można:
- Dodaj nowe relacje kluczy obcych, odwołując się do kluczy podstawowych w innych tabelach
- Definiowanie nazwy klucza obcego
- Edytuj istniejące klucze obce, aby zaktualizować lub poprawić relacje
Zmiany są automatycznie wyświetlane na diagramie wizualnym ze strzałkami pokazującymi kierunek każdej relacji.
Alternatywnie możesz utworzyć relację, przeciągając strzałkę z jednej kolumny do innej bezpośrednio na diagramie. Ta metoda definiuje relację jeden do jednego między wybranymi kolumnami.
Wyświetlanie definicji schematu w okienku skryptu
Na pasku narzędzi wstążki wybierz przycisk Wyświetl kod , aby otworzyć dolne okienko. W tym okienku jest wyświetlany skrypt języka T-SQL tylko do odczytu, który wyświetla akcje wykonywane w projektancie schematów w czasie rzeczywistym.
Przeglądanie i publikowanie zmian
Po zakończeniu edytowania tabel lub relacji wybierz pozycję Publikuj zmiany na górnym pasku narzędzi. Ta akcja generuje raport podsumowania zmian, który wyświetla listę wszystkich oczekujących modyfikacji schematu.
Uważnie przejrzyj raport. Zaznacz pole potwierdzenia, aby potwierdzić i zaakceptować wszelkie potencjalne zagrożenia związane z zastosowaniem zmian. Ten proces używa narzędzia DacFX (data-tier Application Framework) do wdrażania aktualizacji schematu.
Integracja z usługą GitHub Copilot
Projektant schematów obsługuje narzędzie GitHub Copilot na potrzeby projektowania schematu wspomaganego przez sztuczną inteligencję. Język naturalny umożliwia tworzenie schematów, modyfikowanie istniejących schematów, przeglądanie zmian za pomocą widoku różnic i importowanie artefaktów zewnętrznych. Zmiany są odzwierciedlone na diagramie wizualnym i skryscie języka T-SQL.
Aby uzyskać szczegółowe instrukcje dotyczące korzystania z narzędzia GitHub Copilot w projektancie schematów, zobacz Integracja narzędzia GitHub Copilot w projektancie schematów (wersja zapoznawcza).
Opinie i wsparcie
Jeśli masz pomysły, opinie lub chcesz zaangażować się w społeczność, dołącz do dyskusji na stronie https://aka.ms/vscode-mssql-discussions. Aby zgłosić usterkę, odwiedź stronę https://aka.ms/vscode-mssql-bug. Aby zażądać nowej funkcji, przejdź do strony https://aka.ms/vscode-mssql-feature-request.
Treści powiązane
- Szybki start: nawiązywanie połączenia z bazą danych i wykonywanie zapytań względem bazy danych za pomocą rozszerzenia MSSQL dla programu Visual Studio Code
- Integracja z rozwiązaniem GitHub Copilot w projektancie schematów (wersja zapoznawcza)
- Rozszerzenie GitHub Copilot for MSSQL dla programu Visual Studio Code
- Porównanie schematów
- Importowanie i eksportowanie aplikacji warstwy danych (DACPAC i BACPAC)
- Dokumentacja programu Visual Studio Code
- Rozszerzenie MSSQL dla repozytorium programu Visual Studio Code w witrynie GitHub