Notatka
Dostęp do tej strony wymaga autoryzacji. Może spróbować zalogować się lub zmienić katalogi.
Dostęp do tej strony wymaga autoryzacji. Możesz spróbować zmienić katalogi.
Program SQL Server Migration Assistant (SSMA) dla środowiska SAP ASE umożliwia szybkie konwertowanie schematów bazy danych SAP Adaptive Server Enterprise (ASE) na schematy programu SQL Server lub usługi Azure SQL Database, przekazywanie wynikowych schematów do programu SQL Server lub usługi Azure SQL Database oraz migrowanie danych z programu SAP ASE do programu SQL Server lub usługi Azure SQL Database.
W tym temacie przedstawiono proces instalacji, a następnie ułatwia zapoznanie się z interfejsem użytkownika SSMA.
Instalowanie i licencjonowanie programu SSMA
Aby użyć programu SSMA, należy najpierw zainstalować program klienta SSMA na komputerze, który może uzyskać dostęp zarówno do źródłowego wystąpienia środowiska SAP ASE, jak i docelowego wystąpienia programu SQL Server lub usługi Azure SQL Database. Aby użyć migracji danych po stronie serwera, należy zainstalować pakiet rozszerzeń i co najmniej jeden z dostawców środowiska SAP ASE (OLE DB lub ADO.NET) na komputerze z uruchomionym programem SQL Server. Te składniki obsługują migrację danych i emulację funkcji systemu SAP ASE. Aby uzyskać instrukcje dotyczące instalacji, zobacz Installing SSMA for SAP ASE (SybaseToSQL).
Aby uruchomić program SSMA, kliknij przycisk Start, wskaż polecenie Wszystkie programy, wskaż polecenie Asystent migracji programu Microsoft SQL Server dla programu Sybase, a następnie wybierz pozycję Microsoft SQL Server Migration Assistant for Sybase. Po pierwszym uruchomieniu programu SSMA zostanie wyświetlone okno dialogowe licencjonowania. Aby można było korzystać z programu SSMA, musisz licencjonować protokół SSMA przy użyciu identyfikatora Windows Live ID. Instrukcje dotyczące licencjonowania są dołączone do instrukcji instalacji w temacie Installing SSMA for Sybase Client (SybaseToSQL) (Instalowanie programu SSMA dla klienta SybaseToSQL).
SSMA dla interfejsu użytkownika środowiska SAP ASE
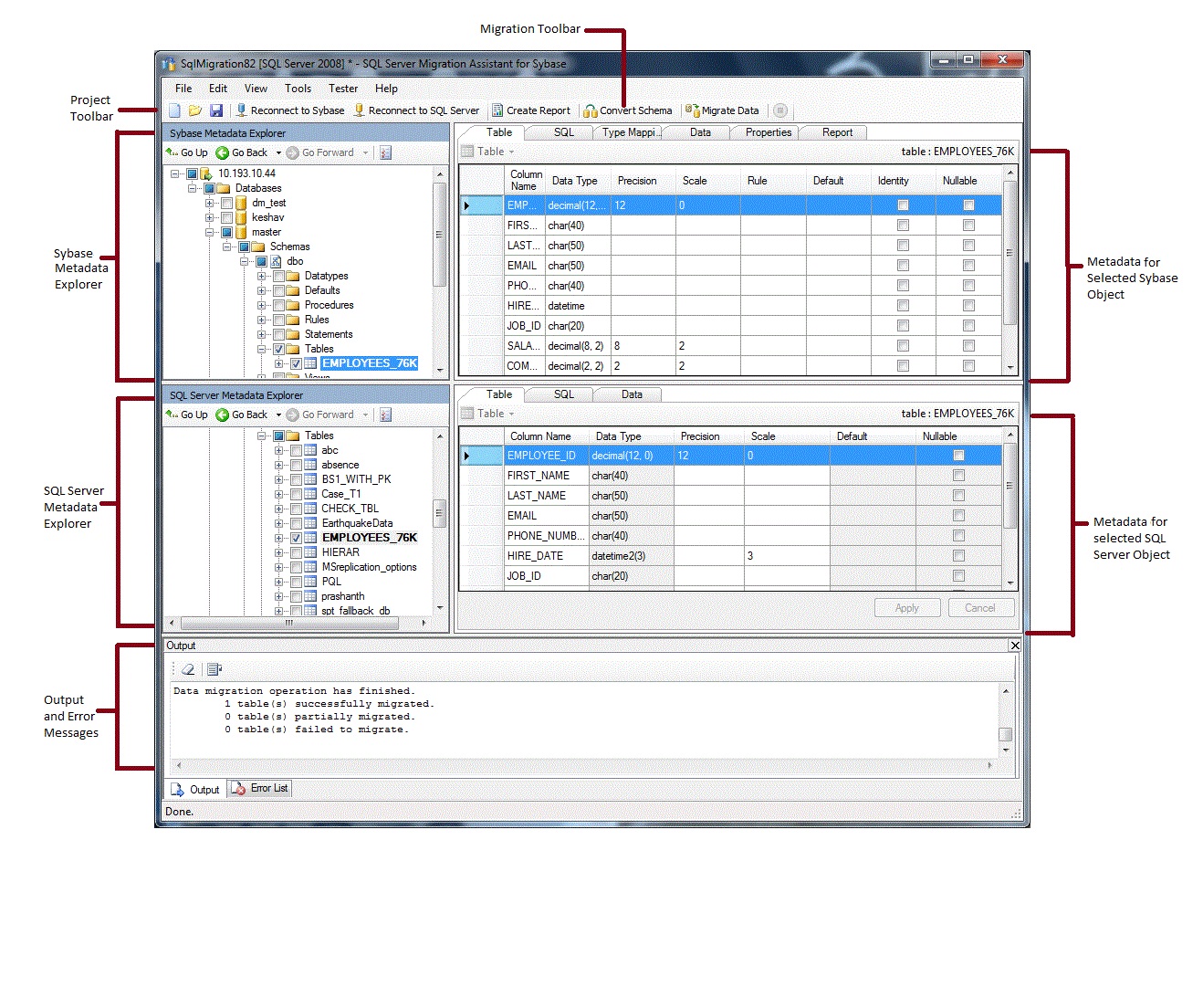
Po zainstalowaniu i licencjonowaniu programu SSMA można użyć programu SSMA do migrowania baz danych SAP ASE do programu SQL Server lub usługi Azure SQL Database. Ułatwia zapoznanie się z interfejsem użytkownika SSMA przed rozpoczęciem. Na poniższym diagramie przedstawiono interfejs użytkownika dla programu SSMA, w tym eksploratory metadanych, metadane, paski narzędzi, okienko danych wyjściowych i okienko listy błędów:
Aby rozpocząć migrację, musisz najpierw utworzyć nowy projekt. Następnie nawiąż połączenie z programem SAP ASE. Po pomyślnym nawiązaniu połączenia w Eksploratorze metadanych Sybase zostanie wyświetlona hierarchia baz danych SAP ASE. Następnie możesz kliknąć prawym przyciskiem myszy obiekty w Eksploratorze metadanych Sybase, aby wykonać zadania, takie jak tworzenie raportów, które oceniają konwersje na program SQL Server lub usługę Azure SQL Database. Możesz również wykonywać te zadania za pomocą pasków narzędzi i menu.
Musisz również nawiązać połączenie z wystąpieniem programu SQL Server lub usługi Azure SQL Database. Po pomyślnym nawiązaniu połączenia hierarchia baz danych SQL Server lub Azure SQL Database pojawi się w Eksploratorze metadanych SQL Server lub Azure SQL. Po przekonwertowaniu schematów środowiska SAP ASE na schematy programu SQL Server lub usługi Azure SQL Database wybierz te przekonwertowane schematy w eksploratorze SQL Server lub SQL Azure Metadata Explorer, a następnie załaduj schematy do programu SQL Server lub usługi Azure SQL Database.
Po załadowaniu przekonwertowanych schematów na program SQL Server lub usługę Azure SQL Database możesz powrócić do Eksploratora metadanych Sybase i przeprowadzić migrację danych z baz danych SAP ASE do baz danych SQL Server lub Azure SQL Database.
Aby uzyskać więcej informacji na temat tych zadań i sposobu ich wykonywania, zobacz Migrowanie baz danych SAP ASE do programu SQL Server — Azure SQL Database (SybaseToSQL).
W poniższych sekcjach opisano funkcje interfejsu użytkownika SSMA.
Eksploratory metadanych
Program SSMA zawiera dwa eksploratory metadanych do przeglądania i wykonywania akcji w usługach SAP ASE i SQL Server lub Azure SQL Database.
Eksplorator metadanych Sybase
Eksplorator metadanych Sybase wyświetla informacje o bazach danych w wystąpieniu źródłowym środowiska SAP ASE.
Za pomocą Eksploratora metadanych Sybase można wykonywać następujące zadania:
Przeglądaj tabele w każdej bazie danych.
Wybierz obiekty do konwersji, a następnie przekonwertuj obiekty na składnię programu SQL Server lub usługi Azure SQL Database. Aby uzyskać więcej informacji, zobacz Konwertowanie obiektów bazy danych SAP ASE (SybaseToSQL).
Wybierz obiekty migracji danych, a następnie zmigruj dane z tych obiektów do programu SQL Server lub usługi Azure SQL Database. Aby uzyskać więcej informacji, zobacz Migrowanie danych SAP ASE do programu SQL Server — Azure SQL Database (SybaseToSQL).
Sql Server lub SQL Azure Metadata Explorer
Eksplorator Metadanych SQL Server lub SQL Azure zawiera informacje o instancji programu SQL Server lub usługi Azure SQL Database. Po nawiązaniu połączenia z wystąpieniem programu SQL Server lub usługi Azure SQL Database program SSMA pobiera metadane dotyczące tego wystąpienia i przechowuje je w pliku projektu.
Za pomocą programu SQL Server lub Eksploratora sql Azure Metadata Explorer można wybrać przekonwertowane obiekty bazy danych SAP ASE, a następnie załadować (zsynchronizować) te obiekty do wystąpienia programu SQL Server lub usługi Azure SQL Database.
Aby uzyskać więcej informacji, zobacz Ładowanie Przekonwertowanych Obiektów Bazy Danych do SQL Server (SybaseToSQL).
Metadane
Po prawej stronie każdego eksploratora metadanych znajdują się karty opisujące wybrany obiekt. Jeśli na przykład wybierzesz tabelę w Eksploratorze metadanych Sybase, zostanie wyświetlonych sześć kart: Tabela, SQL, mapowanie typów , data, właściwościi raport. Karta Raport zawiera informacje dopiero po utworzeniu raportu zawierającego wybrany obiekt. W przypadku wybrania tabeli w eksploratorze metadanych SQL Server lub SQL Azure zostaną wyświetlone trzy karty: Table, SQLi Data.
Większość ustawień metadanych jest tylko do odczytu. Można jednak zmienić następujące metadane:
W Eksploratorze metadanych Sybase można zmieniać procedury i mapowania typów. Wprowadź te zmiany przed przekonwertowaniem schematów.
W SQL Server lub SQL Azure Metadata Explorer można zmienić Transact-SQL dla procedur składowanych. Przed załadowaniem schematów do programu SQL Server wprowadź te zmiany.
Zmiany wprowadzone w Eksploratorze metadanych są odzwierciedlane w metadanych projektu, a nie w źródłowych lub docelowych bazach danych.
Paski narzędzi
Program SSMA ma dwa paski narzędzi: pasek narzędzi projektu i pasek narzędzi migracji.
Pasek narzędzi projektu
Pasek narzędzi projektu zawiera przyciski do pracy z projektami, nawiązywanie połączenia z programem SAP ASE oraz nawiązywanie połączenia z programem SQL Server lub usługą Azure SQL Database. Te przyciski przypominają polecenia w menu Plik.
Pasek narzędzi Migracja
Pasek narzędzi migracji zawiera następujące polecenia:
| Przycisk | Funkcja |
|---|---|
| Utwórz raport | Konwertuje wybrane obiekty SAP ASE na składnię programu SQL Server, a następnie tworzy raport pokazujący, jak powiodła się konwersja. To polecenie jest dostępne tylko wtedy, gdy obiekty są zaznaczone w Eksploratorze metadanych Sybase. |
| Konwertowanie schematu | Konwertuje wybrane obiekty środowiska SAP ASE na obiekty programu SQL Server lub usługi Azure SQL Database. To polecenie jest dostępne tylko wtedy, gdy obiekty są zaznaczone w Eksploratorze metadanych Sybase. |
| Migracja Danych | Migruje dane z bazy danych SAP ASE do programu SQL Server lub usługi Azure SQL Database. Przed uruchomieniem tego polecenia należy przekonwertować schematy środowiska SAP ASE na schematy programu SQL Server lub usługi Azure SQL Database, a następnie załadować obiekty do programu SQL Server lub usługi Azure SQL Database. To polecenie jest dostępne tylko wtedy, gdy obiekty są zaznaczone w Eksploratorze metadanych Sybase. |
| Zatrzymaj | Zatrzymuje bieżący proces, taki jak konwertowanie obiektów na program SQL Server lub składnię usługi Azure SQL Database. |
Menu
Program SSMA zawiera następujące menu:
| Menu | Opis |
|---|---|
| plik | Zawiera polecenia do pracy z projektami, nawiązywanie połączenia z programem SAP ASE oraz nawiązywanie połączenia z programem SQL Server lub usługą Azure SQL Database. |
| Edytuj | Zawiera polecenia do znajdowania i pracy z tekstem na stronach szczegółów, takich jak kopiowanie Transact-SQL z okienka szczegółów SQL. Zawiera również opcję Zarządzaj zakładkami, gdzie można wyświetlić listę istniejących zakładek. Aby zarządzać zakładkami, możesz użyć przycisków po prawej stronie okna dialogowego. |
| widok | Zawiera polecenie Synchronizuj Eksploratory Metadanych. Spowoduje to zsynchronizowanie obiektów między Eksploratorem metadanych programu Sybase i programem SQL Server lub Eksploratorem metadanych usługi SQL Azure. Zawiera także polecenia do wyświetlania i ukrywania okienek Wyjścia i Listy błędów oraz opcję Układy do zarządzania układami. |
| Narzędzi | Zawiera polecenia służące do tworzenia raportów, eksportowania danych oraz migrowania obiektów i danych. Zapewnia również dostęp do okien dialogowych Ustawień globalnych i Ustawień projektu. |
| tester | Zawiera polecenia służące do tworzenia przypadków testowych, wyświetlania wyników testów i poleceń do zarządzania kopiami zapasowymi bazy danych. |
| Pomoc | Zapewnia dostęp do pomocy SSMA oraz do okna dialogowego Informacje o. |
Okienko danych wyjściowych i okienko Lista błędów
Menu Widok udostępnia polecenia umożliwiające przełączenie widoczności okienka Dane wyjściowe i okienka Lista błędów.
W okienku Dane wyjściowe są wyświetlane komunikaty o stanie z programu SSMA podczas konwersji obiektów, synchronizacji obiektów i migracji danych.
W okienku Lista błędów są wyświetlane komunikaty o błędach, ostrzeżeniach i informacjach na liście, które można sortować.
Zobacz też
migrowanie baz danych SAP ASE do programu SQL Server — Azure SQL Database (SybaseToSQL)
dokumentacja interfejsu użytkownika (SybaseToSQL)