Notatka
Dostęp do tej strony wymaga autoryzacji. Może spróbować zalogować się lub zmienić katalogi.
Dostęp do tej strony wymaga autoryzacji. Możesz spróbować zmienić katalogi.
Dotyczy:SQL Server
Magazynowanie danych i obciążenia analityczne mogą znacznie korzystać z indeksów kolumnowych, a także tradycyjnych indeksów wierszowych. Wybór indeksów magazynu wierszy i magazynu kolumn do skompilowania dla bazy danych zależy od obciążenia aplikacji. W programie SQL Server 2016 doradca dostrajania aparatu bazy danych (DTA) może przeanalizować obciążenie i zalecić odpowiednią kombinację indeksów magazynu wierszy i magazynu kolumn w celu utworzenia bazy danych.
Ta funkcja jest dostępna w programie SQL Server Management Studio w wersji 16.4 lub nowszej.
Jak włączyć zalecenia dotyczące indeksu columnstore w GUI Doradcy Dostrajania Aparatu Bazy Danych
Uruchom doradcę dostrajania silnika bazy danych i otwórz nową sesję dostrajania.
Wybierz bazy danych i obciążenie, aby dostrajać w okienku Ogólne .
W okienku Opcje dostrajania zaznacz pole wyboru Zalecane indeksy magazynu kolumn (zobacz rysunek poniżej).
Wybierz inne opcje dostrajania i kliknij przycisk Rozpocznij analizę .
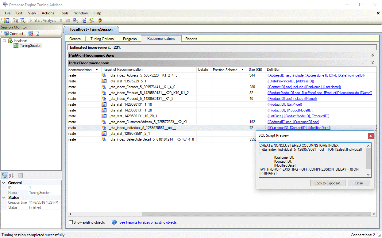
Po zakończeniu dostrajania wyświetl wszystkie zalecenia, w tym wszystkie indeksy magazynu kolumn w okienku Zalecenia (zobacz rysunek poniżej).
Wybierz łącze Definicja, aby wyświetlić instrukcję języka definicji danych SQL (DDL), która może utworzyć zalecany indeks. Domyślnie usługa DTA używa sufiksu col w nazwie indeksów magazynujących kolumny, aby ułatwić identyfikowanie tych indeksów (patrz rysunek poniżej).
Jak włączyć zalecenia dotyczące indeksu Columnstore w narzędziu dta.exe
Aby włączyć zalecenia dotyczące magazynu kolumn podczas korzystania z narzędzia wiersza polecenia dta.exe, użyj parametru wiersza polecenia -fc .
Aby uzyskać więcej informacji na temat narzędzia wiersza polecenia dta.exe, zobacz dta Utility
Zobacz też
Przewodnik po indeksach magazynu kolumnowego
Doradca dostrajania silnika bazy danych
Samouczek : Doradca optymalizacji aparatu bazy danych