Praca w widoku projektu udostępnionego zestawu danych (program Report Builder 3.0)
Okno Projekt udostępnionego zestawu danych pomaga w tworzeniu zapytań zestawu danych, które można udostępnić innym użytkownikom.Okno to umożliwia wybranie udostępnionego zestawu danych, określenie jego właściwości i utworzenie zapytania w projektancie zapytań.
.gif)
Aby uzyskać więcej informacji na temat pracy z danymi w raporcie, zobacz Dodawanie danych do raportu (program Report Builder 3.0 i usługi SSRS).
W tym dokumencie
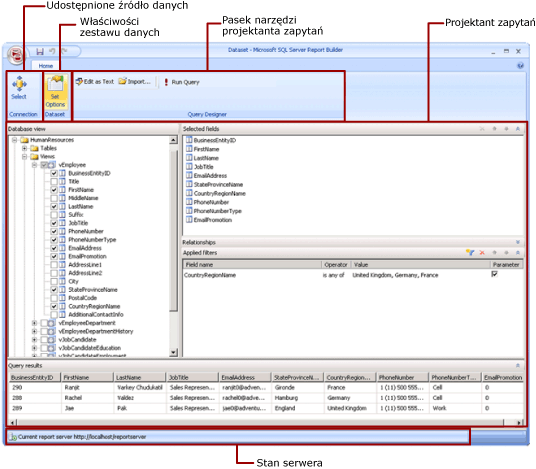
Wstążka
Powierzchnia projektanta zapytań
Wyświetlanie wyników zapytania
Zapisywanie udostępnionego zestawu danych
Wstążka
Wstążka ułatwia znajdowanie poleceń niezbędnych do wykonania konkretnego zadania.Polecenia są zorganizowane w grupy logiczne następujące: Połączenie zestawu danych i projektanta kwerend.
Połączenie
Użyj Zaznacz przycisku w grupie połączenia wybierz źródło danych udostępnionych w raporcie lub przejdź do źródła danych udostępnionych serwer raportów.
Ostrzeżenie
Udostępniony zestaw danych musi być oparty na udostępnionym źródle danych.Jeśli wymagane źródło danych jest niedostępne, trzeba je utworzyć na serwerze raportów.For more information, see Jak Tworzenie, usuwanie lub modyfikowanie źródła danych udostępnionych (Menedżer raportów) in the Reporting Services documentation in SQL Server Books Online.
Aby uzyskać więcej informacji, zobacz Połączenia danych, źródła danych i parametry połączeń w programie Report Builder 3.0.
Zestaw danych
Użyj zestaw opcje przycisk, aby zestaw danych udostępnionychzestaw właściwości.Należą do nich:
Pola.Można dodać pole do kolekcji pól lub zmodyfikować pole w tej kolekcji.
Opcje danych.Można ustawić opcje określające kryteria dopasowywania, takie jak uwzględnianie wielkości liter, oraz kolejność sortowania.
Filtry.Można zdefiniować filtry ograniczające ilość danych w raporcie po ich pobraniu z połączenia danych.
Parametry.Można dodać parametr lub zmodyfikować opcje parametrów.Można na przykład określić wartości domyślne poszczególnych parametrów, aby było możliwe utworzenie planu odświeżania pamięci podręcznej dla udostępnionego zestawu danych na serwerze raportów.
Ustawione wartości stają się częścią definicji udostępnionego zestawu danych na serwerze raportów.Gdy autor raportu uwzględnia udostępniony zestaw danych w raporcie, określone opcje są stosowane do wystąpienia tego zestawu danych.
Po dodaniu udostępnianego zestawu danych do raportu Autor raportu można zastąpić następujące opcje: sortowanie, przypadek czułości, czułość akcentu, czułość kanatype, czułość szerokość, sumy częściowe.Może również utworzyć dodatkowe filtry zestawu danych w celu ograniczenia ilości danych w raporcie.
Aby uzyskać więcej informacji, zobacz Tworzenie i dodawanie zestawów danych (program Report Builder 3.0 i usługi SSRS).
For more information about cache refresh plans, see Buforowanie danych udostępnionych (SSRS) in the Reporting Services documentation in SQL Server Books Online.
Projektant zapytań
Pasek narzędzi projektanta zapytań ułatwia konstruowanie zapytań określających dane do pobrania z połączenia danych.Wyświetlany pasek narzędzi zależy od projektanta zapytań skojarzonego z typem źródła danych w połączeniu danych.
Aby uzyskać więcej informacji, zobacz temat odpowiadający typowi źródło danych w Dodawanie danych z zewnętrznych źródeł danych (SSRS) i Projektanci zapytań (program Report Builder 3.0).
Powrót do początku
Powierzchnia projektanta zapytań
projektant zapytań pomaga skonstruować kwerendę w składni, wymagane przez zewnętrznego źródło danych.
Niektóre typy źródeł danych oferują graficznego projektanta zapytań, którego można używać do eksplorowania metadanych w zewnętrznym źródle danych.Użytkownik może w sposób interakcyjny przeciągać nazwy z okienka metadanych na powierzchnię projektową zapytania lub wybierać nazwy, których chce użyć.
Niektóre dane źródło typów obsługuje projektant zapytań tekstowych, którego można wkleić w kwerendach utworzonych w innych narzędzi, takich jak SQL Server Management Studio.
Każdy typ źródła danych ma określone wymagania dotyczące zapytań, które będą działać w odniesieniu do zewnętrznego źródła danych.For more information, see the topic that corresponds to the data source type in Dodawanie danych z zewnętrznych źródeł danych (SSRS) and Źródła danych obsługiwanych przez usługi Reporting Services (SSRS) in the Reporting Services documentation in SQL Server Books Online.
Powrót do początku
Wyświetlanie wyników zapytania
W widoku Projekt zestawu udostępnionych danych tworzenia kwerendy, która będzie pobierać dane z połączenie danych podczas przetwarzania raportu.
Zapytanie to można uruchomić w celu wyświetlenia danych przykładowych z połączenia danych i sprawdzenia, czy zapytanie zwraca dane oczekiwanego typu.Kolumny w zestawie wyników pochodzą z metadanych schematów danych w połączeniu danych.Nazwy kolumn stają się kolekcją pól zestawu danych.Wartości danych widoczne w zestawie wyników zapytania są danymi czasu projektowania.Przy zapisywaniu udostępnionego zestawu danych jako definicji zastawu danych na serwerze raportów zapisywany jest tylko tekst zapytania.Dane w zestawie wyników zapytania nie są zapisywane.
Gdy autor raportu dodaje udostępniony zestaw danych do raportu, dodawany jest wskaźnik do definicji tego zestawu danych na serwerze raportów.W raporcie kolekcja pól zestawu danych jest wyświetlana w okienku Dane raportu.Tekst zapytania jest niedostępny.
Poświadczenia używane do uruchamiania zapytania są niezależne od poświadczeń używanych do wyświetlania podglądu raportu lub uruchamiania raportu z serwera raportów.Aby uzyskać więcej informacji, zobacz Określanie poświadczeń w programie Report Builder 3.0.
Uruchamianie raportu z parametrami
Jeśli zapytanie zawiera zmienne zapytania, automatycznie są tworzone parametry zestawu danych.Z kolei po zakończeniu konstruowania zapytania zestawu danych automatycznie są tworzone parametry raportu odpowiadające tym parametrom zestawu danych.
Jeśli raport zawiera parametry, wszystkie parametry muszą mieć wartości domyślne, aby można było uruchomić raport automatycznie.Jeśli parametr ma wartość domyślną, po uruchomieniu raportu, należy wybrać wartość parametru, a następnie kliknij Wyświetl raport na uruchomić kartę.
Aby uzyskać więcej informacji, zobacz Parametry (program Report Builder 3.0 i usługi SSRS).
Powrót do początku
Zapisywanie udostępnionego zestawu danych
Aby zapisać kwerendę, która jest zbudowany na Konstruktora raportów przycisku, kliknij zapisać lub Zapisz jako.Przejdź do odpowiedniego folderu na serwerze raportów i zapisz definicję udostępnionego zestawu danych.Udostępniony zestawu danych jest niedostępny dla innych użytkowników, dopóki nie zostanie zapisany na serwerze raportów.
Powrót do początku