Aan de slag met SSMA voor SAP ASE (SybaseToSQL)

Met SQL Server Migration Assistant (SSMA) voor SAP ASE kunt u snel ASE-databaseschema's (SAP Adaptive Server Enterprise) converteren naar SQL Server- of Azure SQL Database-schema's, de resulterende schema's uploaden naar SQL Server of Azure SQL Database en gegevens migreren van SAP ASE naar SQL Server of Azure SQL Database.

In dit onderwerp wordt het installatieproces geïntroduceerd en wordt u vertrouwd met de SSMA-gebruikersinterface.

SSMA installeren en licenties verlenen

Als u SSMA wilt gebruiken, moet u eerst het SSMA-clientprogramma installeren op een computer die toegang heeft tot zowel het bronexemplaren van SAP ASE als het doelexemplaren van SQL Server of Azure SQL Database. Als u gegevensmigratie aan de serverzijde wilt gebruiken, moet u het extensiepakket en ten minste één van de SAP ASE-providers (OLE DB of ADO.NET) installeren op de computer waarop SQL Server wordt uitgevoerd. Deze onderdelen ondersteunen gegevensmigratie en de emulatie van SAP ASE-systeemfuncties. Zie SSMA installeren voor SAP ASE (SybaseToSQL)voor installatie-instructies.

Als u SSMA wilt starten, klikt u op Start, wijst u alle programma'saan, wijst u Microsoft SQL Server Migration Assistant voor Sybaseaan en selecteert u vervolgens Microsoft SQL Server Migration Assistant voor Sybase. De eerste keer dat u SSMA start, wordt er een licentiedialoogvenster weergegeven. U moet SSMA licentie geven met behulp van een Windows Live ID voordat u SSMA kunt gebruiken. Licentie-instructies zijn opgenomen in de installatie-instructies in de SSMA installeren voor Sybase Client (SybaseToSQL) onderwerp.

SSMA voor SAP ASE-gebruikersinterface

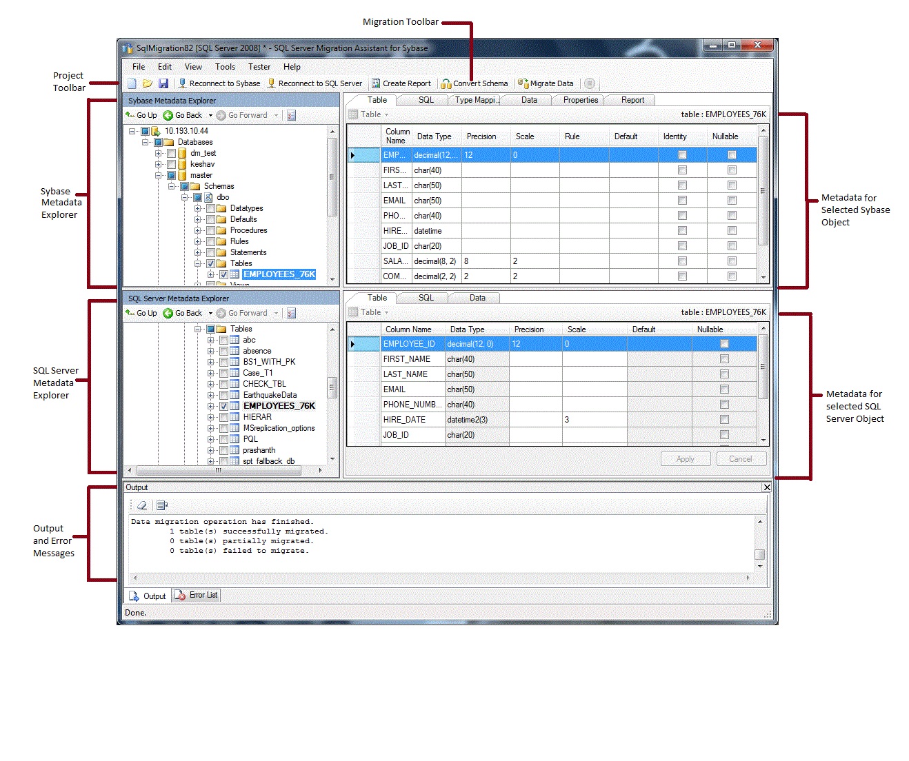
Nadat SSMA is geïnstalleerd en gelicentieerd, kunt u SSMA gebruiken om SAP ASE-databases te migreren naar SQL Server of Azure SQL Database. Het helpt om vertrouwd te raken met de SSMA-gebruikersinterface voordat u begint. In het volgende diagram ziet u de gebruikersinterface voor SSMA, waaronder de metagegevensverkenners, metagegevens, werkbalken, het deelvenster Uitvoer en het deelvenster Foutenlijst:

SSMA voor SAP ASE Gebruikersinterface

Als u een migratie wilt starten, moet u eerst een nieuw project maken. Vervolgens maakt u verbinding met SAP ASE. Na een geslaagde verbinding wordt een hiërarchie van SAP ASE-databases weergegeven in Sybase Metadata Explorer. U kunt vervolgens met de rechtermuisknop op objecten klikken in Sybase Metadata Explorer om taken uit te voeren, zoals het maken van rapporten waarmee conversies naar SQL Server of Azure SQL Database worden beoordeeld. U kunt deze taken ook uitvoeren via de werkbalken en menu's.

U moet ook verbinding maken met een exemplaar van SQL Server of Azure SQL Database. Na een geslaagde verbinding wordt een hiërarchie van SQL Server- of Azure SQL-databases weergegeven in SQL Server of SQL Azure Metadata Explorer. Nadat u SAP ASE-schema's hebt geconverteerd naar SQL Server- of Azure SQL Database-schema's, selecteert u deze geconverteerde schema's in SQL Server of SQL Azure Metadata Explorer en laadt u de schema's vervolgens in SQL Server of Azure SQL Database.

Nadat u geconverteerde schema's in SQL Server of Azure SQL Database hebt geladen, kunt u terugkeren naar Sybase Metadata Explorer en gegevens migreren van SAP ASE-databases naar SQL Server- of Azure SQL-databases.

Zie SAP ASE-databases migreren naar SQL Server - Azure SQL Database (SybaseToSQL)voor meer informatie over deze taken en hoe u ze uitvoert.

In de volgende secties worden de functies van de SSMA-gebruikersinterface beschreven.

Metagegevensverkenners

SSMA bevat twee metagegevensverkenners om te bladeren en acties uit te voeren op SAP ASE- en SQL Server- of Azure SQL-databases.

Sybase Metadata Explorer

Sybase Metadata Explorer toont informatie over databases op het bronexemplaren van SAP ASE.

Met Sybase Metadata Explorer kunt u de volgende taken uitvoeren:

SQL Server of SQL Azure Metadata Explorer

SQL Server of SQL Azure Metadata Explorer bevat informatie over een exemplaar van SQL Server of Azure SQL Database. Wanneer u verbinding maakt met een exemplaar van SQL Server of Azure SQL Database, haalt SSMA metagegevens over dat exemplaar op en slaat deze op in het projectbestand.

U kunt SQL Server of SQL Azure Metadata Explorer gebruiken om geconverteerde SAP ASE-databaseobjecten te selecteren en deze objecten vervolgens te laden (synchroniseren) in het exemplaar van SQL Server of Azure SQL Database.

Zie Het laden van geconverteerde databaseobjecten in SQL Server (SybaseToSQL)voor meer informatie.

Metagegevens

Rechts van elke metagegevensverkenner bevinden zich tabbladen waarin het geselecteerde object wordt beschreven. Als u bijvoorbeeld een tabel selecteert in Sybase Metadata Explorer, worden er zes tabbladen weergegeven: Tabel, SQL-, Typetoewijzing, Gegevens, Eigenschappenen Rapport. Het tabblad Rapport bevat alleen informatie nadat u een rapport met het geselecteerde object hebt gemaakt. Als u een tabel selecteert in SQL Server of SQL Azure Metadata Explorer, worden er drie tabbladen weergegeven: Table, SQLen Data.

De meeste metagegevensinstellingen zijn alleen-lezen. U kunt echter de volgende metagegevens wijzigen:

  • In Sybase Metadata Explorer kunt u procedures en typetoewijzingen wijzigen. Breng deze wijzigingen aan voordat u schema's converteert.

  • In SQL Server of SQL Azure Metadata Explorer kunt u de Transact-SQL wijzigen voor opgeslagen procedures. Breng deze wijzigingen aan voordat u de schema's in SQL Server laadt.

Wijzigingen die zijn aangebracht in een metagegevensverkenner, worden doorgevoerd in de metagegevens van het project, niet in de bron- of doeldatabases.

Werkbalken

SSMA heeft twee werkbalken: een projectwerkbalk en een migratiewerkbalk.

De werkbalk Project

De projectwerkbalk bevat knoppen voor het werken met projecten, het maken van verbinding met SAP ASE en het maken van verbinding met SQL Server of Azure SQL Database. Deze knoppen lijken op de opdrachten in het menu Bestand.

De werkbalk Migratie

De migratiewerkbalk bevat de volgende opdrachten:

Knop Functie
Rapport maken Converteert de geselecteerde SAP ASE-objecten naar sql Server-syntaxis en maakt vervolgens een rapport dat laat zien hoe succesvol de conversie was.

Deze opdracht is alleen beschikbaar wanneer objecten zijn geselecteerd in Sybase Metadata Explorer.
schema converteren Hiermee worden de geselecteerde SAP ASE-objecten geconverteerd naar SQL Server- of Azure SQL Database-objecten.

Deze opdracht is alleen beschikbaar wanneer objecten zijn geselecteerd in Sybase Metadata Explorer.
Gegevens migreren Hiermee worden gegevens van de SAP ASE-database gemigreerd naar SQL Server of Azure SQL Database. Voordat u deze opdracht uitvoert, moet u de SAP ASE-schema's converteren naar SQL Server- of Azure SQL Database-schema's en vervolgens de objecten laden in SQL Server of Azure SQL Database.

Deze opdracht is alleen beschikbaar wanneer objecten zijn geselecteerd in Sybase Metadata Explorer.
stoppen Hiermee stopt u het huidige proces, zoals het converteren van objecten naar SQL Server of Azure SQL Database-syntaxis.

SSMA bevat de volgende menu's:

Menu Beschrijving
bestand Bevat opdrachten voor het werken met projecten, het maken van verbinding met SAP ASE en het maken van verbinding met SQL Server of Azure SQL Database.
bewerken Bevat opdrachten voor het zoeken en werken met tekst op de detailpagina's, zoals het kopiëren van Transact-SQL vanuit het deelvenster SQL-details. Bevat ook de optie Bladwijzers beheren, waar u een lijst met bestaande bladwijzers kunt zien. U kunt de knoppen aan de rechterkant van het dialoogvenster gebruiken om de bladwijzers te beheren.
weergeven Bevat de opdracht Metadata Explorers synchroniseren. Hiermee worden de objecten gesynchroniseerd tussen Sybase Metadata Explorer en SQL Server of SQL Azure Metadata Explorer. Bevat ook opdrachten voor het verbergen en weergeven van de deelvensters Uitvoer en Foutlijst en een optie Indelingen om de Indelingen te beheren.
Gereedschappen Bevat opdrachten voor het maken van rapporten, het exporteren van gegevens en het migreren van objecten en gegevens. Biedt ook toegang tot de dialoogvensters van Algemene Instellingen en Projectinstellingen.
tester Bevat opdrachten voor het maken van testcases, het weergeven van testresultaten en opdrachten voor databaseback-upbeheer.
Help Biedt toegang tot SSMA Help en tot het dialoogvenster Over .

Deelvenster Uitvoer en deelvenster Foutenlijst

Het menu Weergave bevat opdrachten om de zichtbaarheid van het deelvenster Uitvoer en het deelvenster Foutenlijst in te schakelen:

  • In het deelvenster Uitvoer ziet u statusberichten van SSMA tijdens objectconversie, objectsynchronisatie en gegevensmigratie.

  • In het deelvenster Foutenlijst worden fout-, waarschuwings- en informatieve berichten weergegeven in een lijst die u kunt sorteren.

Zie ook

SAP ASE-databases migreren naar SQL Server - Azure SQL Database (SybaseToSQL)
Gebruikersinterface-referentie (SybaseToSQL)