Aanbevelingen voor columnstore-index in Database Engine Tuning Advisor (DTA)

Van toepassing op:SQL Server

Datawarehousing- en analyseworkloads kunnen sterk profiteren van columnstore-indexen en traditionele rowstore-indexen. De keuze van welke rowstore- en columnstore-indexen u wilt bouwen voor uw database, is afhankelijk van de workload van uw toepassing. In SQL Server 2016 kan DTA (Database Engine Tuning Advisor) uw workload analyseren en een geschikte combinatie van rowstore- en columnstore-indexen aanbevelen om op de database te bouwen.

Deze functie is beschikbaar met SQL Server Management Studio versie 16.4 of hoger.

Het inschakelen van aanbevelingen voor columnstore-indexen in de GUI van de Database Engine Tuning Advisor.

  1. Start Database Engine Tuning Advisor en open een nieuwe afstemmingssessie.

  2. Selecteer een of meer databases en werkbelasting voor het afstemmen in het deelvenster Algemeen .

  3. Selecteer in het deelvenster Afstemmingsopties het selectievakje columnstore-indexen aanbevelen (zie onderstaande afbeelding). Optie voor het afstemmen van DTA Columnstore-indexen

  4. Selecteer andere afstemmingsopties en klik op de knop Analyse starten .

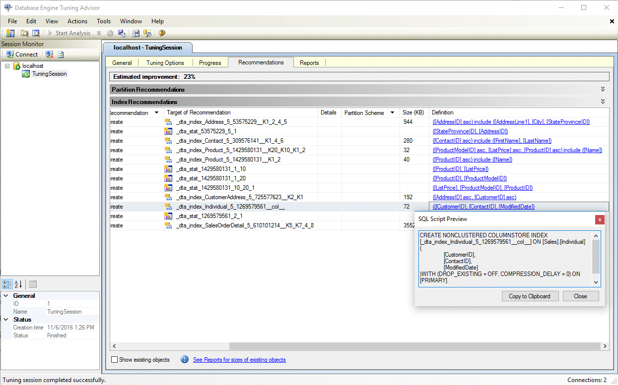
  5. Zodra het afstemmen is voltooid, bekijkt u alle aanbevelingen, inclusief eventuele columnstore-indexen in het deelvenster Aanbevelingen (zie afbeelding hieronder).
    Aanbeveling voor DTA columnstore-index

  6. Selecteer de Definitie-hyperlink om de (SQL Data Definition Language, DDL)-instructie weer te geven waarmee de aanbevolen index kan worden gemaakt. Standaard gebruikt DTA de achtervoegselkolom in de naam van columnstore-indexen om het gemakkelijker te maken om columnstore-indexen te identificeren (zie onderstaande afbeelding). DTA columnstore-indexdefinitie

Aanbevelingen voor columnstore-index inschakelen in de dta.exe-utility

Als u columnstore-aanbevelingen wilt inschakelen bij het gebruik van dta.exe opdrachtregelprogramma, gebruikt u de opdrachtregelparameter -fc .

Zie dta Utility voor meer informatie over dta.exe opdrachtregelprogramma

Zie ook

Handleiding voor Columnstore-indexen
Database Engine Tuning Advisor
Handleiding: Database Engine Tuning Advisor