Configure internet access with Azure Virtual NAT
- 6 minutes
Globally, IPv4 address ranges are in short supply, and can be an expensive way to grant access to Internet resources. Azure Network Address Translation (NAT) lets internal resources on a private network to share routable IPv4 addresses. Rather than purchasing an IPv4 address for each resource that requires internet access, you can use a NAT service to map outgoing requests from internal resources to an external IP address.
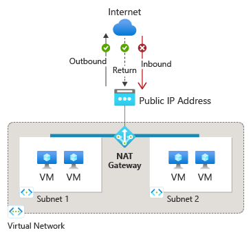
The following diagram shows outbound traffic flow from Subnet 1 through the NAT gateway to be mapped to a Public IP address or a Public IP prefix.
After NAT is configured, all UDP and TCP outbound flows from any virtual machine instance will use NAT for internet connectivity. No further configuration is necessary, and you don’t need to create any user-defined routes. NAT takes precedence over other outbound scenarios and replaces the default Internet destination of a subnet.
NAT scales automatically to support dynamic workloads. NAT can support up to 16 public IP addresses. By using port network address translation (PNAT or PAT), NAT provides up to 64,000 concurrent flows for UDP and TCP. NAT is compatible with the following standard SKU resources:
- Load balancer
- Public IP address
- Public IP prefix
Limitations of NAT
- Only the IPv4 address family is supported. NAT doesn't interact with IPv6 address family.
- NAT can't span multiple virtual networks.
- IP fragmentation isn't supported.