Share via


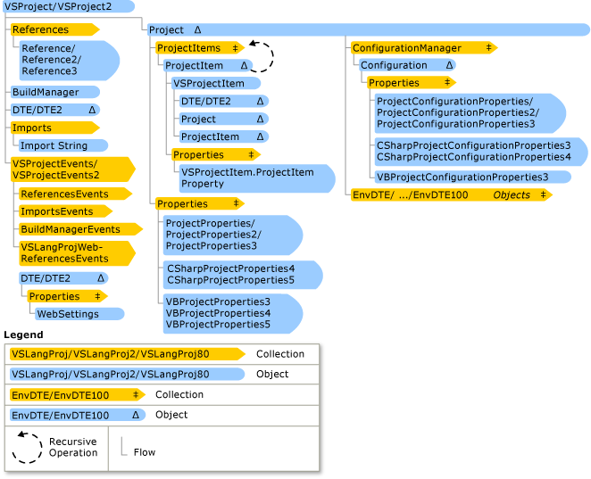
VSLangProj Hierarchy Chart

This chart illustrates the relationships of objects in the VSLangProj, VSLangProj2, VSLangProj80, VSLangProj90, and VSLangProj100 namespaces. These objects are used in the automation of Visual Basic and Visual C# projects.

Visual StudioLanguage Project Hierarchy

See Also

Reference

VSProject

VSProject2