Note
Access to this page requires authorization. You can try signing in or changing directories.
Access to this page requires authorization. You can try changing directories.
Microsoft Exchange Server 2007 will reach end of support on April 11, 2017. To stay supported, you will need to upgrade. For more information, see Resources to help you upgrade your Office 2007 servers and clients.
Applies to: Exchange Server 2007, Exchange Server 2007 SP1, Exchange Server 2007 SP2, Exchange Server 2007 SP3
You can classify your Microsoft Exchange organization in the following three ways:
- Logical topology
A logical topology refers to the Active Directory directory service forest structure. For more information about logical topologies, see Logical Topologies.
- Physical topology
The physical topology refers to the physical sites and computers in your Exchange organization. For more information about physical topologies, see Physical Topologies.
Exchange organization topology
The Exchange organization topology refers to the Exchange server roles and how you position them within the physical and logical topologies. Your Exchange organization should fit into one of the following predefined Exchange organization topologies:Simple Exchange organization
Standard Exchange organization
Large Exchange organization
Complex Exchange organization
For more information about Exchange topologies, see the following topics:
Examples of Exchange Organization Topologies
The following figures show examples of the four predefined Exchange organization topologies.
Figure 1 Simple Exchange organization with a single server
.gif)
Figure 2 Simple Exchange organization with multiple servers
.gif)
Figure 3 Standard Exchange organization
.gif)
Figure 4 Large Exchange organization
.gif)
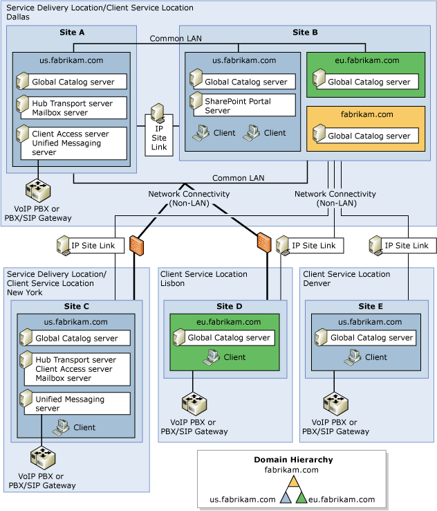
Figure 5 Complex Exchange organization with an Exchange resource forest
.gif)
Figure 6 Complex Exchange organization with multiple Exchange forests
.gif)