Note
Access to this page requires authorization. You can try signing in or changing directories.
Access to this page requires authorization. You can try changing directories.
The ADO.NET Entity Data Model Designer (Entity Designer) is a tool that enables point-and-click modification of an .edmx file. You can use the Entity Designer to visually create and modify entities, associations, mappings, and inheritance relationships. You can also validate an .edmx file.
The Entity Designer works together with the Entity Data Model Wizard, Update Model Wizard, and Create Database Wizard to allow you to generate, edit, and update an .edmx file.
The Entity Designer consists of the following components:
A visual design surface for editing the conceptual model. You can create, modify, or delete entities and associations.
A Mapping Details window for viewing and editing mappings. You can map entity types or associations to database tables, columns, and stored procedures. For more information, see Mapping Details Window (Entity Data Model Designer).
A Model Browser window that provides tree views of the conceptual model and the storage model. For more information, see Model Browser Window (Entity Data Model Designer).
Toolbox controls for creating entities, associations, and inheritance relationships.
The Entity Designer is integrated with Visual Studio components.
The Entity Designer works with an .edmx file. An .edmx file is the combination of three metadata files: the conceptual schema definition language (CSDL), store schema definition language (SSDL), and mapping specification language (MSL) files. (For more information, see .edmx File Overview (Entity Framework).) When you run the Entity Data Model Wizard, an .edmx file is created and added to your solution. This file is automatically opened in the Entity Designer when the Entity Data Model Wizard finishes. You can also open the .edmx file in the Entity Designer by double-clicking it in Solution Explorer.
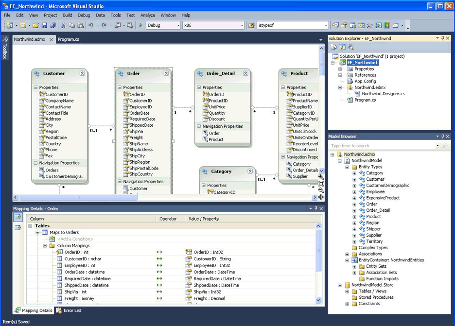
The following screenshot shows an .edmx file opened in the Entity Designer. The screenshot shows the visual design surface for creating and editing the conceptual model, the Model Browser window, and the Mapping Details window.
.gif)
For detailed information about how to use the Entity Designer, see Entity Data Model Tools Tasks and Entity Data Model Tools Scenarios.
Entity Framework Features Not Supported by the Entity Designer
The following are Entity Framework features that are not currently supported by the Entity Designer.
Multiple entity sets per type.
Creating entity sets for non-root types.
Table-per-concrete class mapping.
Using EntityType properties in mapping conditions.
Unmapped abstract types. When you create an abstract entity type with the Entity Designer, the type must be mapped to a table or view.
Creating conditions on association mappings.
Mapping associations directly to stored procedures. Mapping many-to-many associations is not supported. You can indirectly map other associations to stored procedures along with entity types by mapping the appropriate navigation properties to stored procedure parameters.
Creating conditions on Function Import mappings.
Annotations.
Query views.
Models that contain references to other models.
Creating associations without corresponding navigation properties.
Adding or editing storage model objects. (Deleting storage model objects is supported.)
Adding, editing, or deleting functions that are defined in the conceptual model.
NoteAttempting to use these features with the Entity Designer, or making manual edits to the .edmx file, might result in an error that prevents the Entity Designer from displaying the .edmx file. In this case, you will be prompted to open the file with the XML Editor.
For more information about these features, see Entity Framework Mapping Scenarios.
In This Section
- Model Browser Window (Entity Data Model Designer)
Provides details about how to use the Model Browser window.
- Mapping Details Window (Entity Data Model Designer)
Provides details about how to use the Mapping Details window.
- Delete Unmapped Tables and Views Dialog Box (Entity Data Model Designer)
Provides information about the options in the Delete Unmapped Tables and Views dialog box.
- Entity Designer Errors
Provides information about common validation errors and their resolution.
- Generated Code Overview (Entity Data Model Designer)
Describes the object-layer code generation process and provides information about customizing the process.
Related Sections
See Also
Other Resources
ADO.NET Entity Data Model Tools
Entity Data Model Wizard
Update Model Wizard (Entity Data Model Tools)
Entity Data Model Tools Scenarios
Entity Data Model Tools Tasks
Generate Database Wizard (Entity Data Model Tools)