Note
Access to this page requires authorization. You can try signing in or changing directories.
Access to this page requires authorization. You can try changing directories.
.gif)
| Previous | Next |
Programming Reference
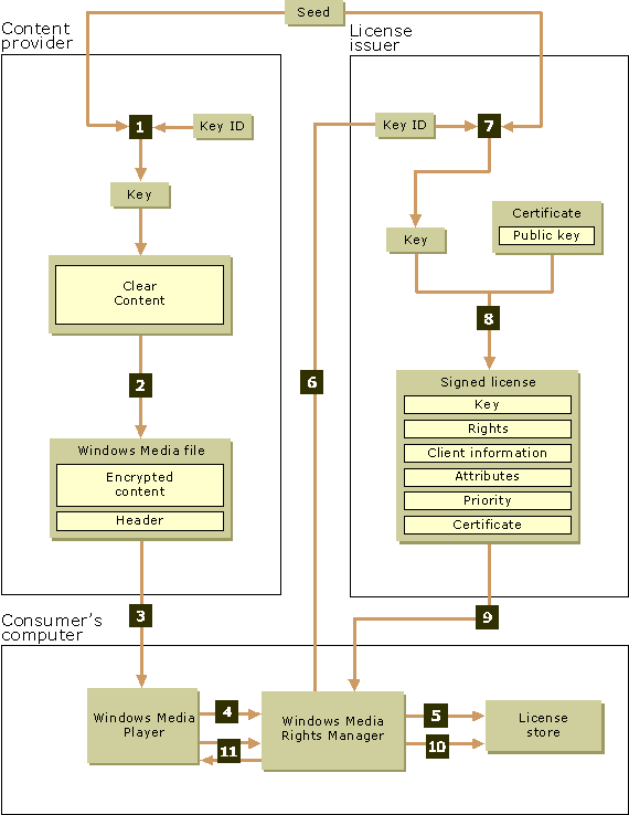
You can use the Microsoft® Windows Media® Rights Manager 10.1.2 Software Development Kit (SDK) to programmatically manage encrypted content and licenses. The following diagram illustrates the steps in this process.
.gif)
The preceding diagram illustrates the interactions among the content packager, the license issuer, Windows Media® License Service, and the consumer after the latter has asked to play a specific Windows Media file for which a license has not yet been granted. Items in the following list correspond to the numbered steps in the diagram:
- The content packager uses a license key seed and key ID to generate a key. The license key seed is a shared secret between the content packager and the license issuer and is a random value at least 5 bytes long. The key ID is a globally unique identifier (GUID).
- The content packager encrypts the content by using the key, and places the key ID and the Internet address of the license issuer into a header. The content packager then packages both the header and the encrypted content into a Windows Media file.
- The content packager delivers the Windows Media file to the consumer.
- The consumer's player queries Windows Media Rights Manager to determine whether the Windows Media file can be played.
- Windows Media Rights Manager searches the license store for a valid license to play the file.
- If Windows Media Rights Manager fails to find the necessary license, it requests a license from the license issuer. The challenge used to request the license contains the content header and information about the consumer's computer.
- The license issuer uses the shared license key seed and the key ID to generate the same content key that was generated by the content packager in step 1. The license issuer then encrypts the key.
- The license issuer creates a license, adds the encrypted content key to the license, adds a certificate obtained from Windows Media License Service, and signs the license by using the private signing key.
- The license issuer delivers the signed license to Windows Media Rights Manager on the consumer's computer.
- Windows Media Rights Manager verifies the signature and expiration of the certificate, and places the license in the license store.
- Windows Media Rights Manager decrypts and sends packets of the requested multimedia content to the player.
| Section | Description |
| Objects | Describes the objects that are supported in this SDK for packaging and licensing content. |
| Interfaces | Describes the interfaces that are supported in this SDK. |
| Enumeration Types | Describes the enumeration type that is supported in this SDK. |
| Error Codes and Messages | Describes the error codes and messages that are returned by the Windows Media Rights Manager SDK and player applications. |
See Also
| Previous | Next |