Note
Access to this page requires authorization. You can try signing in or changing directories.
Access to this page requires authorization. You can try changing directories.
Clarity offers User intent metrics to help you quickly understand the quality of your website traffic. Website traffic is grouped into three categories based on a combination of user behavior signals, which enables to quickly identify your most promising and least promising website visitors. User intent metrics are available through dashboard widget and filters.
User intent metrics widget
You can view the User intent metrics behind the User overview tab as User intent. The pie chart breakdown indicates how much of your website traffic falls into one of three buckets:
Select the recordings or heatmap icons to view the corresponding data.
Understanding the metrics
Clarity uses signals like user interaction and session length to form three categories of website traffic:
Low intent sessions
Low intent sessions are brief interactions where visitors show minimal engagement. The user might spend less than 5 seconds on the site or staying longer without interacting (no clicks or scrolls). This could indicate issues like bot traffic or a mismatch between the content and the audience.
Medium intent sessions
Medium intent sessions involve moderate engagement. The users might spend more than 5 seconds on the site and interact to some extent—either through clicks, scrolls, or minimal key smart events. These visitors show some interest but don't necessarily convert.
High intent sessions
High interest sessions reflect strong engagement. The users might spend over 5 seconds on the site and actively interacting through clicks and key smart events, indicating a high level of interest that often leads to conversion or near conversion.
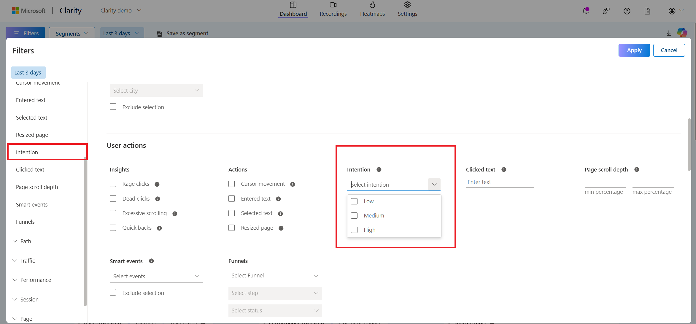
User intent filter
You can also filter the dashboard data based on the needed intention category. The intention metrics are available under User actions. Learn more about user intent filters.
FAQ
For more answers, refer to Insights FAQ.
Visit Clarity
:::column-end:::