Note
Access to this page requires authorization. You can try signing in or changing directories.
Access to this page requires authorization. You can try changing directories.
Azure DevOps Services | Azure DevOps Server | Azure DevOps Server 2022
As your organization evolves, you might need to rename or remove a team to better align with new roles, projects, or organizational structures.
When you rename a team, the new name automatically propagates throughout Azure DevOps, ensuring consistency and avoiding confusion. The following team artifacts automatically get renamed:
- Team security group
- Team backlogs and boards
- Team dashboards
Automatic renaming maintains access controls, project tracking, and dashboard configurations without manual updates. Removing a team deletes its configuration settings, including dashboards, backlogs, and boards. The team's members are reassigned to other teams, ensuring workflow continuity and organizational clarity. Work item data remains unchanged. Team configurations can't be recovered after deletion.
Tip
Update any queries that reference the old team security group name.
Deleting a team removes all configuration settings, including dashboards, backlogs, and boards. Work item data remains unchanged. Team configurations cannot be recovered after deletion.
Tip
You can use AI to help with this task later in this article, or see Enable AI assistance with Azure DevOps MCP Server to get started.
Prerequisites
| Category | Requirements |
|---|---|
| Permissions | Member of the Project Administrators security group. |
Rename a team
From your project in the web portal, select Project settings > Teams.
Choose the team you want to rename, and then select Settings.
Under Team Details, enter a new name for the team. Optionally, add a new description.
Save your changes.
The New Teams user interface isn't supported for Azure DevOps Server 2020 and earlier versions.
Set a team as the default
When a project gets created, a default team also gets created based on the project name.
Open Project settings > Teams.
Select
More options next to the team you want as the new default, and then select Set team as project default.
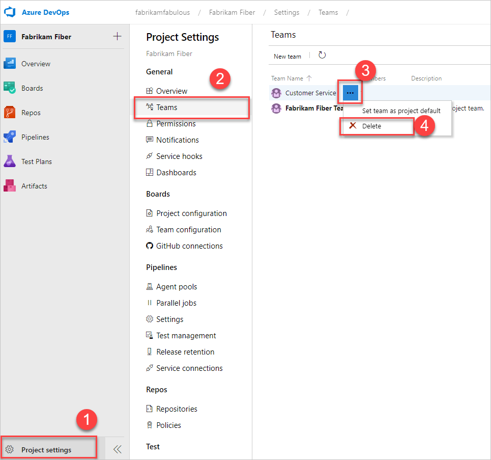
Delete a team
You can delete any team except the default team. At least one team must be defined for a project.
Important
Deleting a team removes all team configuration settings, including dashboards, backlogs, and boards. Work item data remains unchanged. Team configurations can't be recovered once deleted.
From your project in the web portal, select Project settings > Teams as shown in the previous section.
Select the team you want to delete and then select Settings.
Scroll down and select Delete Team.
Select Delete in the confirmation box to complete the delete operation.
The New Teams user interface isn't supported for Azure DevOps Server 2020 and earlier versions.
Use AI to rename or remove teams
Tip
You can use AI to help with this task later in this article, or see Enable AI assistance with Azure DevOps MCP Server to get started.
If you use GitHub Copilot, the Azure DevOps MCP Server can help you rename, reorganize, and remove teams through natural language prompts.
Example prompts for team rename and removal
| Task | Example prompt |
|---|---|
| Plan a team rename | I need to rename our 'Backend' team to 'Platform Engineering'. Walk me through the rename, explain which artifacts update automatically, and list anything I need to update manually like saved queries referencing the old security group name |
| Consolidate teams after a reorg | After a reorganization, we need to merge the 'Services' and 'Infrastructure' teams into one 'Platform' team. Help me move members, reassign work items, update area paths, and then safely delete the old teams |
| Change the default team | Our project's default team is still named after the original project. Help me create a new default team with a better name, transfer the default team's configuration, and then rename or remove the old one |
| Bulk-delete test teams | I have 8 test teams left over from a proof of concept that are cluttering our project. Generate CLI commands to delete them all and confirm nothing important gets lost |
| Audit before removing a team | Before I delete the 'Legacy-App' team, show me what will be lost — their dashboards, board configurations, and active work items — so I can preserve anything important first |
| Recover from an accidental team deletion | Someone accidentally deleted our 'Release Engineering' team. What data was lost and what's the fastest way to recreate the team with similar settings, members, and area path assignments? |
Tip
For the best results, use these prompts in agent mode with the Azure DevOps MCP Server connected. Customize the prompts with your specific team names or project structure.