Hinweis
Für den Zugriff auf diese Seite ist eine Autorisierung erforderlich. Sie können versuchen, sich anzumelden oder das Verzeichnis zu wechseln.
Für den Zugriff auf diese Seite ist eine Autorisierung erforderlich. Sie können versuchen, das Verzeichnis zu wechseln.
Ein Paket besteht aus einer Ablaufsteuerung und optional einem oder mehreren Datenflüssen. SQL Server Integration Services stellt drei verschiedene Arten von Ablaufsteuerungselementen bereit: Container für die Strukturen in Paketen, Tasks für die Funktionalität sowie Rangfolgeneinschränkungen, mit denen die ausführbaren Dateien, Container und Tasks zu einer geordneten Ablaufsteuerung verbunden werden.
Weitere Informationen finden Sie unter Rangfolgeneinschränkungen, SQL Server Integration Services-Container und Integration Services-Tasks.
Im folgenden Diagramm wird eine Ablaufsteuerung mit einem Container und sechs Tasks angezeigt. Fünf Tasks sind auf Paketebene und ein Task auf Containerebene definiert. Der Task befindet sich innerhalb eines Containers.
.gif)
Die Architektur von Integration Services unterstützt das Schachteln von Containern, und eine Ablaufsteuerung kann mehrere Ebenen geschachtelter Container einschließen. Beispielsweise könnte ein Paket einen Foreach-Schleifencontainer enthalten, der wiederum einen Foreach-Schleifencontainer enthält usw.
Ereignishandler weisen ebenfalls Ablaufsteuerungen auf, die mit denselben Ablaufsteuerungselementen erstellt werden.
Ablaufsteuerungsimplementierung
Sie erstellen die Ablaufsteuerung in einem Paket mithilfe der Registerkarte Ablaufsteuerung im SSIS-Designer. Wenn die Registerkarte Ablaufsteuerung aktiv ist, werden in der Toolbox die Tasks und Container aufgeführt, die Sie der Ablaufsteuerung hinzufügen können.
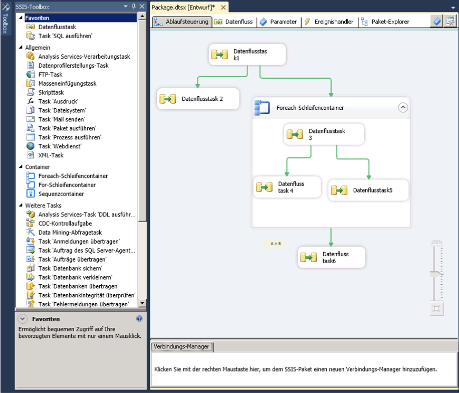
Im folgenden Diagramm wird die Ablaufsteuerung eines einfachen Pakets im Ablaufsteuerungs-Designer angezeigt. Die dargestellte Ablaufsteuerung besteht aus drei Tasks auf Paketebene und einem Container auf Paketebene, der drei Tasks enthält. Die Tasks und Container sind mithilfe von Rangfolgeneinschränkungen miteinander verbunden.
.gif)
Das Erstellen einer Ablaufverfolgung umfasst folgende Aufgaben:
Hinzufügen von Containern, die die Wiederholung von Workflows in einem Paket implementieren oder eine Ablaufsteuerung unterteilen.
Hinzufügen von Tasks, mit denen Ablaufsteuerung unterstützt, Daten vorbereitet, Workflow- und Business Intelligence-Funktionen ausgeführt und Skript implementiert wird.
Integration Services enthält eine Reihe von Tasks, mit denen Sie Ablaufsteuerungen erstellen können, die die Unternehmensanforderungen des Pakets erfüllen. Falls im Paket Daten verwendet werden müssen, muss die Ablaufsteuerung mindestens einen Datenflusstask enthalten. Beispielsweise kann es sein, dass mit einem Paket Daten extrahiert, Datenwerte aggregiert und dann die Ergebnisse in eine Datenquelle geschrieben werden müssen. Weitere Informationen finden Sie unter Integration Services-Tasks und Hinzufügen oder Löschen eines Tasks oder Containers in einer Ablaufsteuerung.
Verbinden von Containern und Tasks zu einer geordneten Ablaufsteuerung mithilfe von Rangfolgeneinschränkungen.
Nachdem Sie der Entwurfsoberfläche der Registerkarte Ablaufsteuerung einen Task oder Container hinzugefügt haben, fügt der SSIS-Designer dem Element automatisch einen Konnektor hinzu. Enthält ein Paket mehrere Elemente, Tasks oder Container, können Sie sie zu einer Ablaufsteuerung verknüpfen, indem Sie die entsprechenden Konnektoren von einem Element in ein anderes Element ziehen.
Der Konnektor zwischen zwei Elementen stellt eine Rangfolgeneinschränkung dar. Eine Rangfolgeneinschränkung definiert die Beziehung zwischen den beiden verbundenen Elementen. Sie gibt die Reihenfolge an, in der Tasks und Container zur Laufzeit ausgeführt werden, sowie die Bedingungen, unter denen Tasks und Container ausgeführt werden. Beispielsweise kann eine Rangfolgeneinschränkung definieren, dass ein Task erfolgreich ausgeführt werden muss, damit der nächste Task in der Ablaufsteuerung ausgeführt wird. Weitere Informationen finden Sie unter Rangfolgeneinschränkungen.
Hinzufügen von Verbindungs-Managern.
Viele Tasks erfordern eine Verbindung mit einer Datenquelle, und Sie müssen dem Paket die vom Task benötigten Verbindungs-Manager hinzufügen. In Abhängigkeit vom verwendeten Enumeratortyp erfordert der Foreach-Schleifencontainer möglicherweise auch einen Verbindungs-Manager. Sie können die Verbindungs-Manager beim Erstellen der Ablaufsteuerung für jedes einzelne Element hinzufügen, oder aber bevor Sie mit dem Erstellen der Ablaufsteuerung beginnen. Weitere Informationen finden Sie unter Integration Services-Verbindungen (SSIS) und Erstellen von Verbindungs-Managern.
Der SSIS-Designer enthält außerdem viele Entwurfszeitfunktionen, mit denen Sie die Entwurfsoberfläche verwalten und die Ablaufsteuerung selbstdokumentierend gestalten können.
Verwandte Tasks
Verwandte Inhalte
|
Bleiben Sie mit Integration Services auf dem neuesten Stand